Um Komponenten (wie z.B. Ventile, Armaturen) in Planungssystemen wie Revit entsprechend verwenden zu können, ist es erforderlich in der Revit-Klassifikation spezifische Merkmale zu setzen.
Hierzu muss zuerst das passende Revit Family Template gesetzt werden:
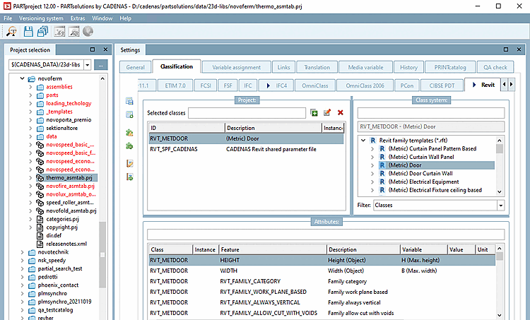
Starten Sie PARTproject und navigieren Sie über die Verzeichnisstruktur zu dem Bauteil, welches mit der passende Klasse ausgestattet werden soll.
Öffnen Sie die Registerseite Klassifikation und dort die Registerseite Revit.
Wählen Sie die Klasse aus. (In obiger Abbildung wurde beispielhaft (Metric) Door ausgewählt.)
Auflistung aller aktuell verfügbaren Revit family templates (*.rft):
Jedes Template der Revit-Klassifikation hat seine spezifischen Merkmale.
Die meisten Templates in Revit bzw. Klassen in 3Dfindit haben folgende 5 Merkmale in der Revit-Klassifikation. Hinzutreten können z.B. Angaben zu Breite und Höhe.
Family category: Die Family-Kategorie definiert, welche Klasse/Kategorie ein Teil in Revit haben wird.
Family work plane based: ... definiert, dass das Objekt unter Verwendung der 3 Default-Arbeitsebenen platziert werden kann
Family always vertical: ... definiert, ob ein Objekt immer "stehend" platziert werden soll.
Diese Eigenschaft setzt die Funktion der Komponente z.B. bei Verwendung in einer Piping-Spezifikation. Es gibt vordefinierte Werte, die entsprechend zur korrekten "Family category" gesetzt werden (die Kategorie ist in Klammern beschrieben).
Wählen Sie im Listenfeld den gewünschten Wert.
Für den MEP[8]-Bereich werden hauptsächlich folgende zwei Werte verwendet:
Beispiel: Bei Ventilen, die eine Rohrleitung in zwei Abschnitte teilen, ist die Empfehlung Valve breaks into part type (Pipe Accessory) zu verwenden.
Eine detaillierte Referenz (welcher Teiletyp welche Funktion erstellt) ist verfügbar auf der Autodesk Hilfeseite:
https://knowledge.autodesk.com/support/revit-products/learn-explore/caas/CloudHelp/cloudhelp/2018/ENU/Revit-Customize/files/GUID-54F9DD0A-6F46-4B52-8F58-B8FA630F14EA-htm.html
Revit family templates (*.rft) mit zugehörigen Merkmalen :
(Metric) Lighting fixture (Leuchten)
Details hierzu finden Sie unter Abschnitt 3.5.4.2.1.1, „Revit: IES-Dateien in RFA (lighting fixtures) laden“.
Bei Türen definieren Breite- und Höhe-Merkmale den Rohbau-Wandausschnitt.
Wandstärke – inkl. Putz (da der Türrahmen nicht auf die Wandstärke reagieren kann)
Wandöffnung Breite und Höhe (muss breiter und höher sein als die Türblatt-Breite/Höhe wegen Einbauräumen). Übliche Werte für zuzügliche Abstände sind: +35mm Breite und +17.5mm Höhe. Diese Werte müssen mit dem Hersteller im Projekt-Workshop bearbeitet und finalisiert werden.
Bei Fenstern definieren Breite- und Höhe-Merkmale den Rohbau-Wandausschnitt.


![[Hinweis]](https://webapi.partcommunity.com/service/help/latest/pages/de/3dfindit/doc/images/note.png)




![[Wichtig]](https://webapi.partcommunity.com/service/help/latest/pages/de/3dfindit/doc/images/important.png)

