Das alte Projekt
din_80705.prj mit der
Wertebereichsvariablen DIN962THREAD wurde gesplittet in 2
Zielprojekte din_80705_r.prj und din_80705_l.prj mit einer fixen Variablen
DIN962THREADVIS.
In diesem Fall müssen in Abhängigkeit der Auswahl im Wertebereich auf der linken Seite (altes Projekt) unterschiedliche Zielprojekte auf der rechten Seite geöffnet werden. Hierzu legen Sie für alle benötigten Zielprojekte die passenden Bedingungen an.
Im vorliegenden Fall war eine automatische Zuordnung nur teileweise möglich: Das erste Zielprojekt wurde automatisch erkannt, das zweite nicht. Bedingungen wurden keine angelegt.
Testen Sie beide Wertebereichswerte. Bei der Auswahl Linksgewinde wird rechts das falsche Zielprojekt angezeigt.
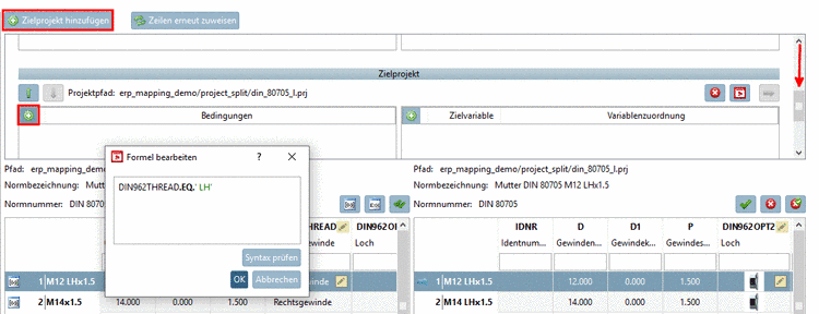
Klicken Sie auf Bedingung hinzufügen
und geben Sie im sich öffnenden Dialog Formel bearbeiten die erste Formel für das
Projekt din_80705_r.prjein.DIN962THREAD.EQ.''
Legen Sie mit Klick auf das zweite Zielprojekt an.
-> Es öffnet sich das Dialogfenster Projekt suchen oder auswählen. Wählen Sie auf der Registerseite Auswählen das gewünschte Zielprojekt.[72]
Scrollen Sie nach unten, um das angelegte zweite Projekt zu sehen.
Klicken Sie auf
Bedingung
hinzufügen und geben Sie im sich öffnenden Dialogfenster
Formel bearbeiten die zweite Bedingung
ein.DIN962THREAD.EQ.' LH'
![[Hinweis]](https://webapi.partcommunity.com/service/help/latest/pages/de/ecatalogsolutions/doc/images/note.png)
Hinweis Wenn Sie das Wertebereichsfeld öffnen, sehen Sie in eckigen Klammern hinter dem Anzeigewert den internen Wert (welcher der relevante ist).
Achten Sie auf die genaue Syntax. Im vorliegenden Beispiel hier steht beispielsweise ein Leerzeichen vor "LH". Wenn Sie sich nicht sicher sind, finden die genaue Syntax im Variablenmanager, im Merkmalalgorithmus der Variablen DIN962THREAD. Hier steht Ihnen dann auch Copy & Paste zur Verfügung.
IF(DIN962THREADVIS.EQ.'Linksgewinde')THEN DIN962THREAD=' LH' ELSEIF(DIN962THREADVIS.EQ.'Rechtsgewinde')THEN DIN962THREAD='' ENDIF
Wählen Sie zum Testen ein paar unterschiedliche Zeilen mit beiden Wertebereichsoptionen. Wenn auf der rechten Seite immer das korrekte Zielprojekt mit korrekten Wertebereichswerten angezeigt wird, ist alles in Ordnung und Sie können auf Alle Zuordnungen bestätigen
klicken.






