Registerseite Allgemein -> Menüpunkt Variablen -> Variablen mit ausführbarem Programm
Spalten können mit der Eigenschaft versehen werden, bei Anklicken ein Programm auszuführen bzw. ein Dokument zu öffnen. Das Dokument kann im Katalog hinterlegt sein, genau so gut aber auch per URL referenziert werden.
Diese Spalten sind
mit einem Dokument-Icon
versehen. Wenn in den Einstellungsoptionen unter
Extras-Menü -> Einstellungen... -> Tabelle -> Ausführbare Spalten einfärben gewählt wird,
sind Sie zusätzlich grün eingefärbt.
Direkte Pfadangabe auf internes Dokument mit Berücksichtigung von Sprachabhängigkeit
Das Dokument (evtl. auch mehrere bei Mehrsprachigkeit) kann an beliebiger Stelle im Katalog liegen.
Bei mehrsprachig vorliegenden Dokumenten hängen Sie an den Dateinamen mit Unterstrich getrennt die betreffende Sprachkennung an. Im Beispiel unten "_english" und "_german". .
Unter Zu öffnendes Dokument setzen Sie folgenden Eintrag:
../txt_norelem/2133_$(cadenas_language).txt
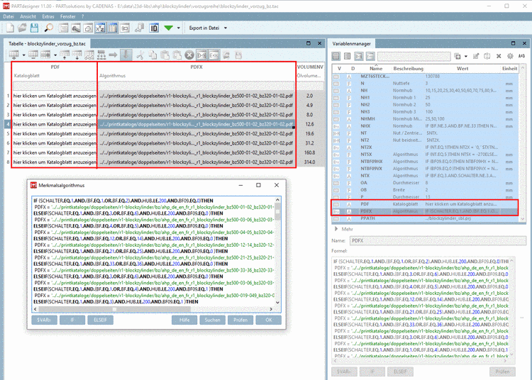
Variablenangabe für Pfad auf internes Dokument
Definieren Sie die betreffende Spalte (Variable) unter Variablen mit ausführbarem Programm.
Bestimmen Sie unter Zu öffnendes Dokument die Variable mit dem Dokumentenpfad (hier PDFX).
Die Variable PDFX mit einem Merkmalalgorithmus enthält den Pfad zu einem PDF, welches im Katalog abgelegt ist.
Zu öffnendes Dokument: Variablenangabe, die auf eine URL referenziert mit Berücksichtigung von Sprachabhängigkeit. In Abhängigkeit von $CADENAS_LANGUAGE ist eine entsprechende Bedingung formuliert.
| ||||
| ||||
Anstelle eines zu öffnenden Dokumentes können Sie genau so gut ein auszuführendes Programm angeben:





![[Hinweis]](https://webapi.partcommunity.com/service/help/latest/pages/de/ecatalogsolutions/doc/images/note.png)



![[Tipp]](https://webapi.partcommunity.com/service/help/latest/pages/de/ecatalogsolutions/doc/images/tip.png)