Das Dialogfenster ist in folgende Bereiche aufgeteilt:
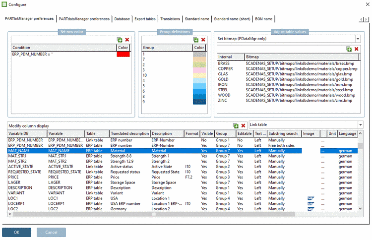
In der Spalte Variable DB sehen Sie die Spalten mit ihrem Datenbanknamen.
Als Default-Wert erhalten neu angelegte Spalten als internen Variablennamen (Spalte Variable) denselben Namen, unter welchem sie auch in der Datenbank angelegt sind.
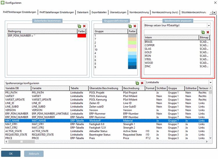
Bedingung definieren: z.B. ERP_PDM_NUMBER=’’ (Normeinstellung)
Diejenigen Datensätze, die keinen Eintrag im Feld „ERP_PDM_NUMBER“ tragen, werden im PARTlinkManager rot angezeigt.
Farbe definieren: Durch Klick auf die Farbe kann diese im Auswahlfenster geändert werden.
Für Details siehe Abschnitt 4.9.7, „Background color for ERP/PDM columns / plinkcommon.cfg -> Block [GROUP_COLORS] -> Key GROUP<number>“.
Detaillierte Informationen hierzu finden Sie unter Abschnitt 4.9.1, „Adjust table values -> Adjust text / plinkcommon.cfg -> Block [MAPPING_<COLUMN_NAME>] - Key for visible text“.
Detaillierte Informationen hierzu finden Sie unter Abschnitt 4.9.2, „Adjust table values -> Adjust color / plinkcommon.cfg -> Block [COLMAPPING_<variable name>] - Key COLORCODE<Number>“.
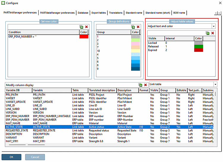
Detaillierte Informationen hierzu finden Sie unter Abschnitt 4.9.3, „Adjust table values -> Adjust text and color / plinkcommon.cfg -> Block [MAPPING_<variable_name>] -> Key for visible text“.
Detaillierte Informationen hierzu finden Sie unter Abschnitt 4.9.4, „Adjust table values -> Adjust color with condition / plinkcommon.cfg -> Block [COLMAPPING_<column name>] -> Key "COLORCOND<number>"“.
Detaillierte Informationen hierzu finden Sie unter Abschnitt 4.9.5, „Adjust table values > Set bitmap / plinkcommon.cfg -> Block [BMPMAPPING_<column_name>] - Key "BMPCODE<number>"“.
Bitmap mit Bedingung setzen (nur PDataMgr)
Detaillierte Informationen hierzu finden Sie unter Abschnitt 4.9.6, „Adjust table values -> Set bitmap with condition / plinkcommon.cfg -> Block [BMPMAPPING_<column_name>] -> Key "BMPCOND<number>"“.
Im Dialogbereich Spaltenanzeige konfigurieren werden alle Spalten der Linktabelle untereinander aufgelistet und können in dieser Ansicht konfiguriert werden.
Siehe Abschnitt 4.10, „Modify column display - plinkcommon.cfg -> Block [LINKDBFIELDS] - “.


![[Hinweis]](https://webapi.partcommunity.com/service/help/latest/pages/de/partsolutions_admin/doc/images/note.png)



