Sie können Bauteile mit entsprechender Materialinformation an das CAD-System übergeben.
![]() | Hinweis |
|---|---|
Dieses Feature sollte nur bei Installationen ohne ERP-Anbindung genutzt werden. Weitere Informationen finden Sie unter Abschnitt 2.2.8.1, „Materialmapping ohne ERP-Integration“. Informationen zur Materialangabe mit ERP-Anbindung finden Sie unter Abschnitt 2.2.8.2, „Materialmapping mit ERP-Integration“. | |
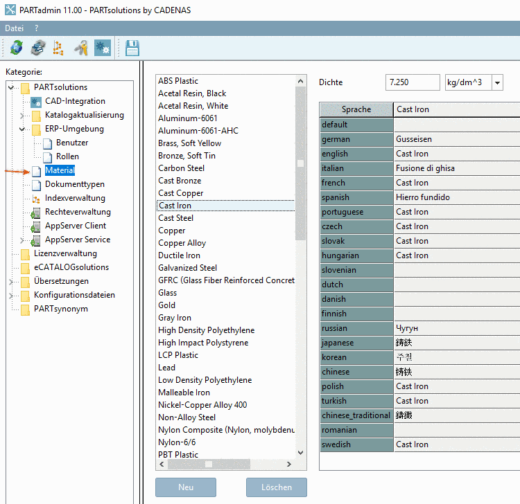
In der Kategorie Material können Sie ...
Die Speicherung
der Materialien erfolgt in der Konfigurationsdatei $CADENAS_SETUP/material.cfg.[10]
Die Aktivierung des Features erfolgt unter PARTdataManager -> Extras -> Einstellungen... -> Tabelle -> Materialauswahl anzeigen.
Materialauswahl in PARTdataManager:
![]() | Hinweis |
|---|---|
Bei Aktivierung erscheint in PARTdataManager, in der Tabelle eine Materialspalte namens "CNSMAT". | |
Vor dem Export öffnen Sie mit Klick in das entsprechende Feld den Dialog Wert eingeben.
Im Dialog Wert eingeben werden die angelegten Materialien (siehe Abb. „Materialien anlegen in PARTadmin -> Kategorie "Material"“) aufgelistet. Selektieren Sie das gewünschte Material und bestätigen Sie mit OK.
-> Das Material wird in der Tabelle angezeigt und beim Export ans CAD-System übergeben.
[10] Administrative Hinweise hierzu finden Sie unter Abschnitt 1.7.5.11, „material.cfg (ohne ERP-Kopplung)“.

![[Hinweis]](https://webapi.partcommunity.com/service/help/latest/pages/de/partsolutions_admin/doc/images/note.png)


