Nach Selektion einer Klasse in der Struktur-Ansicht werden rechts die Registerseiten Klassenmerkmale, Produkte und Eigenschaften angezeigt.
Auf der Registerseite Klassenmerkmale können Sie aus der globalen Merkmalsleiste (ALLE LinkDB-Variablen und ALLE Tabellenvariablen) Klassenmerkmale zu einzelnen Klassen hinzufügen und neue Klassenmerkmale erzeugen.
Auf der Registerseite Produkte können diese nur angezeigt werden, wenn sie Klassenmerkmale besitzen.
Nach dem Export zu PARTsolutions erscheinen Klassenmerkmale als Tabellenvariablen.
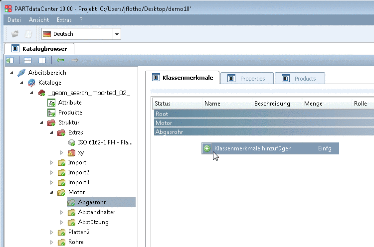
Selektieren Sie in der Struktur-Ansicht diejenige Klasse, zu welcher Sie Klassenmerkmale zuordnen möchten.
Wählen Sie rechts die Registerseite Klassenmerkmale.
Hier wird die hiearchische Struktur der betreffenden Klasse angezeigt.
Klicken Sie auf der gewünschten Klasse den Kontextmenübefehl Klassenmerkmale hinzufügen.
-> Es öffnet sich das Dialogfenster Attribute auswählen und editieren.
Auf der linken Seite werden alle Attribute angezeigt (sowohl LinkDB-Attribute als auch Tabellen-Attribute).
Selektieren Sie die gewünschten Klassenmerkmale (Attribute) (Multiselektion mit Strg- oder Umschalttaste) und übertragen Sie diese mittels Pfeiltaste auf die rechte Seite.
Bestätigen Sie abschließend mit .
-> Hiermit sind die ausgewählten Klassenmerkmale nun Bestandteil der Merkmalsleiste der betreffenden Klasse. (Diese werden nach dem Export als Tabellenvariablen angezeigt.)
Neue Klassenmerkmale (Attribute) hinzufügen
Wenn Klassenmerkmale fehlen, können Sie diese jederzeit hinzufügen.
Selektieren Sie die Registerseite Klassenmerkmale und rufen Sie erneut über den Klassenmerkmalen den Kontextmenübefehl Klassenmerkmale hinzufügen auf.
-> Es öffnet sich wieder das Dialogfenster Attribute auswählen und editieren.
Klicken Sie diesmal im Dialogfenster auf den Button Attribut erzeugen
.-> Es öffnet sich das Dialogfenster Neues Attribut hinzufügen.
Füllen Sie die Felder aus bzw. wählen Sie in den Listenfeldern die gewünschte Option.
Beim Export nach PARTsolutions werden die entsprechenden Einstellungen umgesetzt.
Beim Type Zahl werden standardmäßig 3 Nachkommastellen verwendet.
Als Dokument deklarierte Spalten werden in PARTdataManager als grüne Spalten angezeigt. Eine detaillierte Beschreibung hierzu finden Sie unter Abschnitt 1.3.4.1.1, „Dokumentenspalten“.
Sichtbarkeit -> Sichtbares Attribut: Bezieht sich auf die Anzeige in PARTsolutions.
Wenn das entsprechende Attribut in PARTproject versteckt wurde, wird hier automatisch beim Import die Option auf unsichtbar gesetzt; und umgekehrt: beim Export wird die Einstellung in PARTdataManager verwendet.
Sowohl Klassen, als auch Attribute können als „sichtbar“ oder „unsichtbar“ gesetzt werden. Bei Klassen erscheint dann in PARTdataCenter ein transparentes Ordner-Symbol
als Hinweis, was hier ansonsten keine
weiteren Auswirkungen hat.
In diesem Beispiel wurden Klassenmerkmale für "Abgasrohr" gesetzt, aber nicht für "Abstandshalter" und "Abstützung". Angenommen Sie möchten dort dieselben Klassenmerkmale setzen wie bei "Abgasrohr", dann verschieben Sie diese einfach per Drag & Drop auf die hierarchisch eine Ebene höher liegende Klasse "Motor".










![[Hinweis]](https://webapi.partcommunity.com/service/help/latest/pages/de/partwarehouse/doc/images/note.png)