Im folgenden Beispiel soll in einer bereits bestehenden Struktur die Klasse "Motor" mit ein paar Unterklassen erstellt werden.
Einzelne Klassen können Sie beliebig per Drag & Drop verschieben (in einen anderen Verzeichnisast, hierarchisch höher oder tiefer).
Die Klassen eines Kataloges werden in der Struktur-Ansicht angezeigt.
Klicken Sie unter Struktur auf den Kontextmenübefehl Klasse hinzufügen.
-> Es erscheint alphabetisch eingeordnet ein rotes Ordnersymbol mit der Bezeichnung Neue Klasse, gekennzeichnet mit einem blauen Plus
.Passen Sie den Klassennamen an.
Selektieren Sie hierzu die Klasse (den Ordner), welche Sie umbenennen möchten und wählen Sie die Registerseite Eigenschaften. (Klassen besitzen die drei Registerseiten Eigenschaften, Produkte und Klassenmerkmale.)
Wenn Sie den Beschreibungstext für verschiedene Sprachen einpflegen möchten, dann klicken Sie auf die Flagge und tragen im aufgeklappten Menü die gewünschten Übersetzungsbegriffe ein.
Sowohl Klassen, als auch Attribute können als „sichtbar“ oder „unsichtbar“ gesetzt werden. Bei den Klassen wird das mittels leicht transparentem Icon angezeigt. In PARTdataCenter selbst hat es keine Auswirkungen, ob eine Klasse „sichtbar“ oder „unsichtbar“ ist.
Bestimmen Sie, ob die Klasse in PARTdataManager sichtbar sein soll.
Erstellen Sie auf dieselbe Weise nun alle benötigten Klassen und Unterklassen. (Sie können jederzeit Unterklassen auf Klassenebene verschieben und umgekehrt. Siehe unten.)
Nicht mehr benötigte Klassen oder aus Versehen angelegte Klassen entfernen Sie mittels Kontextmenübefehl Klasse entfernen auf der jeweiligen Klasse.
-> Die Klasse (das Ordnersymbol) wird mit einem Minus-Zeichen
gekennzeichnet.Optional können Sie jederzeit während der Arbeiten committen, wodurch die Änderungen auf den Server hochgeladen werden und so auch anderen zur Verfügung stehen.
Nach einem Commit wandelt sich das Plus- und Minus-Symbol in einen grünen Haken
(vgl. nächste Abb.).Klassen verschieben per Drag & Drop
Markieren Sie eine oder mehrere Klassen (Multiselektion mit Strg-Taste) und verschieben Sie diese in die gewünschte Klasse.
(Nach jeder Änderung wird wieder das entsprechende Icon
angezeigt, welches sich wiederum nach einem
Commit in den grünen Haken
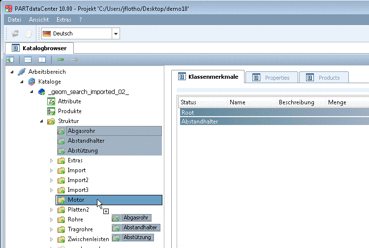
wandelt.)Die beiden folgenden Abbildungen zeigen das Ergebnis nach Verschieben der Klassen "Abgasrohr", "Abstandhalter" und "Abstützung" in die Klasse "Motor".
![]() | Hinweis |
|---|---|
Wenn einer Klasse Produkte zugefügt werden sollen, müssen Klassenmerkmale zugefügt werden. Ansonsten werden Produkte dieser Klasse nicht angezeigt. Siehe hierzu Abschnitt 1.3.6.2, „Klassenmerkmale anlegen“. | |




![[Hinweis]](https://webapi.partcommunity.com/service/help/latest/pages/de/partwarehouse/doc/images/note.png)



