3.1.19.6.1.2. Kontextmenübefehle im Einzelnen

[Hinweis]Hinweis

Ohne speziellen Hinweis wird der jeweilige Befehl auf Projektebene angezeigt.

3.1.19.6.1.2.1. Öffnen

Mit Klick Öffnen auf öffnen Sie die nächst tiefere Verzeichnisebene. Bei Objekten (Einzelteile/Baugruppen) wird in die Teileansicht gewechselt und das Objekt geladen.

3.1.19.6.1.2.2. Versionen

Sofern Sie bei der Kataloginstallation die alten Versionen behalten haben, können Sie über das Untermenü von Versionen die alten Versionen öffnen bzw. zum Bauteilvergleich hinzufügen.

Alle Versionen zum Bauteilvergleich hinzufügen:

-> Die Projektversionen werden im Dialogfenster Bauteilvergleich geladen.

Die Versionen sind geometrisch identisch.

Die Versionen sind geometrisch identisch.

Informationen zum Bauteilvergleich finden Sie unter Abschnitt 3.1.6.10, „Bauteilvergleich“.

3.1.19.6.1.2.3. Zur Klasse springen

Bei klassifizierten Teilen finden Sie im Kontextmenü den Befehl Zur Klasse springen und im Untermenü die entsprechenden Klassen (eine oder mehrere).

Mit Klick auf eine Klassifikation wird das entsprechende Teil auf der Registerseite Klassifikationen geöffnet. Nun können Sie alle gleich klassifizierten Teile vergleichen.

Teil in der Klassen-Auswahl geöffnet

Teil in der Klassen-Auswahl geöffnet

3.1.19.6.1.2.4. Teileinformationen

Die beim Anlegen/Ändern eines Projekts (Bauteil/-gruppe) gemachten Angaben (Speicherort, Bezeichnung, Autor, etc.) sind im Fenster Teileinformationen abrufbar:

  • Normnummer

  • Beschreibung

  • Firma

  • Letzte Änderung

  • Einheit

  • Pfad

  • Projekttyp

Sofern das Projekt klassifiziert ist, werden hier auch die Klassifikationen angezeigt.

Mit Klick auf einen Link wird das Teil in der Teileauswahl, in der Klassifikationsstruktur geöffnet.

Teileinformationen

Teileinformationen

Ergebnis nach Klick auf den Link "23-11-01-02" (Schraube, flach aufliegend, Innenantrieb) im Fenster "Teileinformationen"

Ergebnis nach Klick auf den Link "23-11-01-02" (Schraube, flach aufliegend, Innenantrieb) im Fenster "Teileinformationen"

3.1.19.6.1.2.5. Release Notes

Der Befehl steht bei Herstellerkatalogen auf Katalogebene zu Verfügung.

3.1.19.6.1.2.6. Suchen im Katalog / Suchen im Verzeichnis

Der Menüpunkt enthält (maximal) folgende Unterpunkte:

Bei den folgenden Kontextmenübefehlen wird zuerst das entsprechende Dialogfenster der Suchmethode aufgerufen. Danach kann die Suche ausgeführt werden. Das zu durchsuchende Verzeichnis ist bereits als Filter eingestellt (siehe unter Suchen in).

3.1.19.6.1.2.7. Bauteilvergleich

Bauteilvergleich: Als 1. Bauteil laden | Bauteilvergleich: Als 2. Bauteil laden | Bauteilvergleich: Bauteil hinzufügen

Diese Befehle stehen auf Projektebene und innerhalb der Suchergebnisse zu Verfügung. Hiermit laden Sie Bauteile in den Bauteilvergleich.

Detaillierte Informationen hierzu finden Sie unter Abschnitt 3.1.6.10, „Bauteilvergleich“.

3.1.19.6.1.2.8. Nach geometrischer Ähnlichkeit sortieren

Der Befehl steht nur in der Tabelle zur Verfügung.

Insbesondere bei Eigenteilkatalogen, in welchen heterogene Teile mit ganz unterschiedlichem Aussehen in einem Klassifikationsprojekt zusammengefasst sind, ist die Sortierung der Tabelle nach geometrischer Ähnlichkeit hilfreich.

Beispiel aus Eigenteile-Katalog mit 3D-Vorschau und geometrischem Fingerprint

Beispiel aus Eigenteile-Katalog mit 3D-Vorschau und geometrischem Fingerprint

  1. Selektieren Sie in der Tabelle ein Referenzteil.

  2. Rufen Sie im Kontextmenü der Zeile den Befehl Nach geometrischer Ähnlichkeit sortieren auf.

3.1.19.6.1.2.9. Geometrisch suchen nach diesem Teil

Mit Klick auf das Kommando wird automatisch Geometrische Suche (3D) ausgeführt.

[Hinweis]Hinweis

Wenn Sie beim Aufruf auf die Schaltfläche ... in neuem Tab klicken anstatt auf dem Befehl selbst, werden die Suchergebnisse auf einer neuen Registerseite ausgegeben anstatt auf der Haupt-Registerseite, so dass Sie schnell verschiedene Ergebnisse vergleichen können.

-> -Das Suchteil wird im Bereich der Suchmethoden angezeigt.

Detaillierte Informationen zu Geometrische Suche (3D) finden Sie unter Abschnitt 3.1.6.4.6, „Geometrische Suche (3D)“.

3.1.19.6.1.2.10. Partielle Suche nach diesem Teil

Der Befehl steht nur auf Projektebene zu Verfügung. Das selektierte Teil wird im Dialogfenster Partielle Suche angezeigt.

Selektieren Sie die gewünschten Features.

Mit Klick auf Übernehmen und Suchen führen Sie die Suche unmittelbar aus.

[Hinweis]Hinweis

Wenn Sie beim Aufruf auf die Schaltfläche ... in neuem Tab klicken anstatt auf dem Befehl selbst, werden die Suchergebnisse auf einer neuen Registerseite ausgegeben anstatt auf der Haupt-Registerseite, so dass Sie schnell verschiedene Ergebnisse vergleichen können.

Detaillierte Informationen zu Partielle Suche finden Sie unter Abschnitt 3.1.6.4.7.4.2, „Skizzen automatisch aus 3D erstellen und modifizieren“.

3.1.19.6.1.2.11. Skizzensuche mit Skizzen von diesem Teil

Der Befehl steht nur auf Projektebene zu Verfügung. Es werden automatisch die Ansichtsskizzen erstellt und im Dialogfenster Zeichnung importieren angezeigt.

Führen Sie mit OK die Suche aus.

-> Die Skizzen des Suchteils werden im Bereich der Suchmethoden angezeigt.

Mit Klick auf den Link Skizzensuche (2D) öffnen Sie den Skizzierer und können die einzelnen Skizzen bei Bedarf modifizieren.

Mit Klick auf Übernehmen und Suchen führen Sie die Suche unmittelbar aus.

[Hinweis]Hinweis

Wenn Sie beim Aufruf auf die Schaltfläche ... in neuem Tab klicken anstatt auf dem Befehl selbst, werden die Suchergebnisse auf einer neuen Registerseite ausgegeben anstatt auf der Haupt-Registerseite, so dass Sie schnell verschiedene Ergebnisse vergleichen können.

Detaillierte Informationen zur Skizzensuche (2D) finden Sie unter Abschnitt 3.1.6.4.7.4.2, „Skizzen automatisch aus 3D erstellen und modifizieren“.

3.1.19.6.1.2.12. Cloud Navigator Suche

Der Befehl steht nur auf Projektebene zu Verfügung. Das betreffende Bauteil wird als Wurzelknoten an den Cloud Navigator übergeben und es wird unmittelbar die Suchemethode Geometrische Suche (3D) ausgeführt.

[Hinweis]Hinweis

Die übrigen Suchen wie Volltextsuche, Variablensuche, Skizzensuche (2D) und Topologiesuche müssen über den Dialogbereich der Suchmethoden ausgeführt werden. Die Farbsuche steht für den Cloud Navigator nicht zur Verfügung.

Detaillierte Informationen zur CloudNavigator Suche finden Sie unter Abschnitt 3.1.6.11, „Cloud Navigator“.

3.1.19.6.1.2.13. Purchineering

Der Menüpunkt Purchineering enthält folgende Unterpunkte:

  • Make-or-Buy

    Vergleich: Eigenteil <-> Kaufteil

    Bei welchen Bauteilen ist Know-How vorhanden, welche Komponenten können extern beschafft werden?

    Die Funktion Make-or-Buy gibt Ihnen die Möglichkeit, auf der Basis eines selektierten Verzeichnisses (z.B. mit beliebig vielen Eigenteilen, evtl. die Einzelteile einer komplexen Baugruppe) beliebige andere Verzeichnisse (Herstellerkataloge) nach identischen oder ähnlichen Teilen zu durchsuchen.

    Der Make or Buy Report unterstützt Sie bei der Entscheidung, ob Sie Teile selbst herstellen wollen oder diese besser einkaufen.

  • Lieferanten finden

    Vergleich: Kaufteil <-> Kaufteil

    Im Zuge von Herstellerkonsolidierung oder Standardisierung ist der Kaufteilevergleich interessant.

    Der Ähnlichkeitsvergleich wird primär auf geometrischer Basis ausgeführt. Ein interessantes Feature ist die zusätzliche textuelle Suche nach Referenzangaben auf Normteile.

  • Cost Mockup

    Vergleich: Kaufteil <-> Kaufteil

    Soll im Herstellervergleich explizit die Kostenseite beleuchtet werden, wählen Sie den Cost Mockup Report.

    Der Cost Mockup Report liefert zusätzlich noch die Preise von Such- und Vergleichsteilen (und bei Bedarf Informationen aus beliebigen weiteren Tabellenspalten), so dass Sie auf dieser Basis eine überschlagsweise Kostenkalkulation vornehmen können.

  • Lieferantenstandorte suchen

    Stichwort Global Sourcing: Lassen Sie Bauteile nicht um die halbe Welt fliegen. Mit entscheidend für die Wahl des idealen Lieferanten sind dessen Lieferantenstandorte.

    Lassen Sie sich für bestimmte Kataloge in einer Matrix nach Ländern sortiert alle Standorte des jeweiligen Katalogherstellers ausgeben.

Das aufrufende Projekt oder Verzeichnis wird im entsprechenden Dialog gleich als Suchquelle eingetragen.

Beispiel Make or Buy Report

Beispiel Make or Buy Report

Detaillierte Informationen finden Sie unter Abschnitt 3.1.13.1, „Purchineering“.

3.1.19.6.1.2.14. Dubletten Report

Mit dem Dubletten Report können Sie ein selektiertes Verzeichnis mit Unterverzeichnissen nach Dubletten durchsuchen und sich einen detaillierten Bericht ausgeben lassen.

Das aufrufende Projekt oder Verzeichnis wird im entsprechenden Dialog gleich als Suchquelle eingetragen.

Dubletten Report

Dubletten Report

Detaillierte Informationen finden Sie unter Abschnitt 3.1.13.2, „Dubletten Report“.

3.1.19.6.1.2.15. Roh- / Fertigteilereport

Der Roh- / Fertigteilereport ermittelt passende Rohteile zur Herstellung eines Fertigteils oder umgekehrt Fertigprodukte, welche aus einem bestimmten Rohteil produziert werden können.

Das aufrufende Projekt oder Verzeichnis wird im entsprechenden Dialog gleich als Suchquelle eingetragen.

Beispiel Fertigteilereport

Beispiel Fertigteilereport

Detaillierte Informationen finden Sie unter Abschnitt 3.1.13.3, „Roh- / Fertigteilereport“.

3.1.19.6.1.2.16. Zu Favoriten hinzufügen

Häufig benötigte Verzeichnisse oder Projekte können Sie über den Kontextmenübefehl Zu Favoriten hinzufügen auf der Registerseite Favoriten abspeichern.

Sie finden den Kontextmenübefehl Zu Favoriten hinzufügen auf den Registerseiten Kataloge, Symbole, Details, Klassen, Verlauf, Analysen und bei Suchergebnissen.

"Zu Favoriten hinzufügen" beispielhaft unter "Kataloge" oder "Symbole"

"Zu Favoriten hinzufügen" beispielhaft unter "Kataloge" oder "Symbole"

Gehen Sie folgendermaßen vor:

  1. Selektieren Sie das Projekt oder Verzeichnis, welches Sie unter den Favoriten aufnehmen möchten.

  2. Klicken Sie auf den Kontextmenübefehl Zu Favoriten hinzufügen.

  3. -> Es öffnet sich das Dialogfenster Zu Favoriten hinzufügen.

    Im Dialogfenster wird die bereits bestehende Verzeichnisstruktur angezeigt.

    Sie haben nun folgende Optionen:

    • Wählen Sie im Verzeichnisbaum das gewünschte Verzeichnis aus oder legen Sie bei Bedarf mittels Verzeichnis anlegen zuvor weitere Verzeichnisse an.

    • Wählen Sie im Listenfeld unter Historie den gewünschten Speicherpfad aus.

      Bei jedem Abspeichern wird die Historie der Zielordner ebenfalls gespeichert.

  4. Bestätigen Sie abschließend mit OK.

    -> Ihre Auswahl steht nun auf der Registerseite Favoriten zur Verfügung.

Favoriten exportieren / Favoriten importieren

Auf der Registerseite Favoriten finden Sie auf Verzeichnisebene die Befehle Favoriten exportieren / Favoriten importieren.

So können Sie Ihre persönlichen Favoriten bequem auf einen anderen Rechner übertragen oder mit Kollegen austauschen.

3.1.19.6.1.2.17. Kopieren

Kopieren: ...kopiert das markierte Objekt.

[Hinweis]Hinweis

Um ein kopiertes Objekt einzufügen, öffnen Sie das Kontextmenü (sekundäre Maustaste) und klicken auf Einfügen.

Der Befehl steht nur unter Favoriten und Analysen zur Verfügung.

3.1.19.6.1.2.18. Projekt in Zwischenablage kopieren

Projekt in Zwischenablage kopieren (bei Suchergebnissen): Beispielsweise die Bezeichnung in der Spalte Projekt

3.1.19.6.1.2.19. Projekt ausblenden / Verzeichnis ausblenden

...löscht das markierte Projekt / Verzeichnis aus dem Verzeichnisbaum.

[Hinweis]Hinweis

Über PARTadmin (siehe Abschnitt 1.3.8.4, „Bedeutung von Icons und Darstellung im Indexbaum“ in PARTsolutions - Handbuch für Administration) kann das Verzeichnis/Projekt wieder in die Struktur aufgenommen werden.

3.1.19.6.1.2.20. Verzeichnis umbenennen

[Hinweis]Hinweis

Der Kontextmenü-Befehl steht nur unter Favoriten oder in eigenen Katalogen zur Verfügung.

Um ein Verzeichnis umzubenennen, selektieren Sie dieses, und wählen im Kontextmenü Verzeichnis umbenennen.

3.1.19.6.1.2.21. Neues Verzeichnis anlegen

[Hinweis]Hinweis

Der Kontextmenü-Befehl steht nur unter Favoriten oder in eigenen Katalogen zur Verfügung.

Um einen Ordner oder eine ganze Verzeichnisstruktur unterhalb des markierten Verzeichnisses einzurichten, wählen Sie im Kontextmenü Neues Verzeichnis anlegen.

-> Es öffnet sich das Dialogfenster Neues Verzeichnis.

Geben Sie den gewünschten Namen ein und bestätigen Sie mit OK.

3.1.19.6.1.2.22. Dokumentenprojekt erzeugen

[Hinweis]Hinweis

Dokumentenprojekte können nur in selbst erstellten Katalogen erzeugt werden.

In Dokumentenprojekten können Sie ergänzende Informationen (z.B. Maßblätter) an ein Projekt anhängen. Gängige Dateiformate sind in diesem Zusammenhang *.html, *.pdf und *.doc.

  1. Markieren Sie zunächst das Verzeichnis, in welches das Dokumentenprojekt aufgenommen werden soll.

  2. Klicken Sie im Kontextmenü auf Dokumentenprojekt erzeugen.

    -> Das Dialogfenster Dokument hinzufügen erscheint.

  3. Nehmen Sie folgende Einstellungen vor:

    • Name für die Projektdatei: (wird intern verwendet).

    • Beschreibung: ...erscheint als Titel des Dokuments in der PARTdataManager-Oberfläche.

    • Dokumentdatei: Speicherort des Dokuments.

      Hier im Beispiel "pdf". Weitere übliche Formate sind z.B. "html" und "doc".

    • Voransicht: Speicherort des Voransichtssymbols

    • Öffnen mit: Stellen Sie mit Hilfe des Durchsuchen-Buttons ... das gewünschte Programm ein.

      [Hinweis]Hinweis

      %1 am Ende der Pfadangabe nicht vergessen! (Platzhalter für die Datei)

      Bei englisch-sprachigen Betriebssystemen sind zusätzlich Anführungszeichen zu verwenden ("%1").

Ergebnis:

3.1.19.6.1.2.23. Analyse
  • Analyse erstellen...

    Mittels Kontextmenübefehl Analyse -> Analyse erstellen... können Sie folgende Funktionen ausführen:

    • Make-or-Buy

      Vergleich: Eigenteil <-> Kaufteil

      Bei welchen Bauteilen ist Know-How vorhanden, welche Komponenten können extern beschafft werden?

      Die Funktion Make-or-Buy gibt Ihnen die Möglichkeit, auf der Basis eines selektierten Verzeichnisses (z.B. mit beliebig vielen Eigenteilen, evtl. die Einzelteile einer komplexen Baugruppe) beliebige andere Verzeichnisse (Herstellerkataloge) nach identischen oder ähnlichen Teilen zu durchsuchen.

      Der Make or Buy Report unterstützt Sie bei der Entscheidung, ob Sie Teile selbst herstellen wollen oder diese besser einkaufen.

    • Lieferanten

      Vergleich: Kaufteil <-> Kaufteil

      Im Zuge von Herstellerkonsolidierung oder Standardisierung ist der Kaufteilevergleich interessant.

      Der Ähnlichkeitsvergleich wird primär auf geometrischer Basis ausgeführt. Ein interessantes Feature ist die zusätzliche textuelle Suche nach Referenzangaben auf Normteile.

    • Cost Mockup

      Vergleich: Kaufteil <-> Kaufteil

      Soll im Herstellervergleich explizit die Kostenseite beleuchtet werden, wählen Sie den Cost Mockup Report.

      Der Cost Mockup Report liefert zusätzlich noch die Preise von Such- und Vergleichsteilen (und bei Bedarf Informationen aus beliebigen weiteren Tabellenspalten), so dass Sie auf dieser Basis eine überschlagsweise Kostenkalkulation vornehmen können.

    Informationen hierzu finden Sie unter Abschnitt 3.1.14.1, „Make-or-Buy-, Cost Mockup- und Lieferanten-Analyse“.

  • Dublettenanalyse erstellen...

    Mit der Dubletten Analyse können Sie ein selektiertes Verzeichnis mit Unterverzeichnissen nach Dubletten durchsuchen.

    Informationen hierzu finden Sie unter Abschnitt 3.1.14.2, „Dubletten Analyse“.

  • Analysenverwaltung...

    Im Dialogfenster Analysenverwaltung finden Sie eine Liste bereits erstellter Analysen und können so gezielt einzelne Analysen öffnen.

    Informationen hierzu finden Sie unter Abschnitt 3.1.14.3.7, „Analysenverwaltung - Erstellte Analysen später erneut aufrufen“.

  • Dokumentenscan Kommentare...

    [Hinweis]Hinweis

    Der Befehl wird nur auf der Registerseite Dokumentenscan angezeigt.

    Im Kontextmenü eines jeden Verzeichnisses und Projekts finden Sie unter Analyse den Befehl Dokumentenscan Kommentare.... So können Sie abteilungsübergreifend kommunizieren.[129]

    Informationen hierzu finden Sie unter Abschnitt 3.1.12, „Dokumentenscan / Analysen“.

3.1.19.6.1.2.24. Bilddaten/Vorschaubilder generieren im Batchlauf

[Hinweis]Hinweis

Über den Befehl Bilddaten/Vorschaubilder generieren stehen zwei grundsätzliche Funktionen zur Verfügung:

  1. Voransichten generieren:

    Sie können die programmintern verwendeten Vorschaubilder erzeugen. Siehe Abschnitt 3.1.19.6.1.2.24.1, „Voransichten generieren“.

  2. Bilddaten exportieren:

    Sie haben die Möglichkeit auf Verzeichnisebene größere Mengen von Bauteilen in einem beliebigen Exportformat in ein angegebenes Zielverzeichnis zu exportieren. Siehe Abschnitt 3.1.19.6.1.2.24.2, „Bilddaten exportieren“.

[Hinweis]Hinweis

Der Dateiexport per Batchlauf ist nur mit der entsprechenden Lizenz möglich!

Die Funktion steht auf Projekt- und Verzeichnisebene sowohl in PARTdataManager, als auch in PARTproject zur Verfügung:

  • Aufruf in PARTdataManager

    PARTdataManager -> Bilddaten/Vorschaubilder generieren

    PARTdataManager -> Bilddaten/Vorschaubilder generieren

  • Aufruf in PARTproject

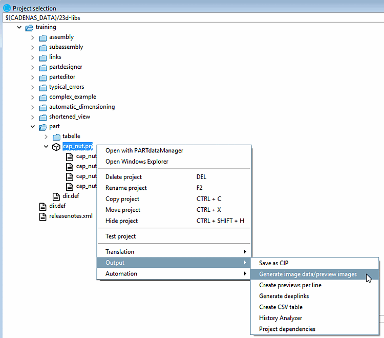
    Projektauswahl -> Kontextmenü auf Verzeichnis- oder Projektebene -> Ausgabe -> Bilddaten/Vorschaubilder generieren

    Projektauswahl -> Kontextmenü auf Verzeichnis- oder Projektebene -> Ausgabe -> Bilddaten/Vorschaubilder generieren

Um Vorschaubilder im Batchlauf zu erzeugen, gehen Sie folgendermaßen vor:

  1. Markieren Sie ein Verzeichnis oder Projekt.

  2. Wählen Sie im Kontextmenü Bilddaten/Vorschaubilder generieren.

    --> Das Dialogfenster Bilddaten exportieren wird geöffnet.

Im Folgenden werden die Einstellungsoptionen detailliert erläutert:

3.1.19.6.1.2.24.1. Voransichten generieren

Voransichten (Vorschaubilder) werden an verschiedenen Stellen angezeigt.

  • In der Teileauswahl ist in jedem Katalog für die Katalog-, Verzeichnis- und Projektebene ein Vorschaubild hinterlegt.

  • Unter Teileansicht -> Verweise werden ebenfalls Voransichten angezeigt.

Im Folgenden ist der gesamte Ablauf zum Erstellen der Vorschaubilder detailliert erläutert.

3.1.19.6.1.2.24.1.1. Aufruf

Die Funktion steht auf Projekt- und Verzeichnisebene sowohl in PARTdataManager[130], als auch in PARTproject zur Verfügung:

  • Aufruf in PARTdataManager

    Teileauswahl -> Kontextmenü auf Verzeichnis- oder Projektebene -> Bilddaten/Vorschaubilder generieren

    Teileauswahl -> Kontextmenü auf Verzeichnis- oder Projektebene -> Bilddaten/Vorschaubilder generieren

  • Aufruf in PARTproject

    Projektauswahl -> Kontextmenü auf Verzeichnis- oder Projektebene -> Ausgabe -> Bilddaten/Vorschaubilder generieren

    Projektauswahl -> Kontextmenü auf Verzeichnis- oder Projektebene -> Ausgabe -> Bilddaten/Vorschaubilder generieren

    [Hinweis]Hinweis

    PARTdataManager muss installiert sein.

3.1.19.6.1.2.24.1.2. Einstellungen

3.1.19.6.1.2.24.1.2.1. Registerseite "Standardoptionen"

  • Exportmodus:

    Wählen Sie die Option Voransichten generieren.

  • Quellverzeichnis

    Das Quellverzeichnis ist bereits automatisch ermittelt. In der Regel ändern Sie den Feldeintrag nicht.

    Mittels Durchsuchen ... können Sie den Pfad bei Bedarf anpassen.

    • Mit Unterverzeichnissen

      Optional können Sie die Unterverzeichnisse für das Erzeugen der Vorschaubilder einbeziehen.

    • Mit versteckten Projekten

      Optional können Sie versteckte Projekte für das Erzeugen der Vorschaubilder einbeziehen.

  • Format / Version

    Wählen Sie im Listenfeld das gewünschte Format. Für das Erzeugen von Vorschaubildern stehen drei Formate zur Verfügung: PNG, Maxwell Render, POV-Ray.

    • PNG

      Wenn unter Format die Auswahl PNG getroffen wird, öffnet sich nach Bestätigen der Einstellungen mittels OK die Dialogseite Export im PNG-Format.

      Eine detaillierte Beschreibung der Einstellungen finden Sie unter Abschnitt 3.1.9.3.1, „BMP GIF JPEG PNG TIFF“.

    • Maxwell Render

      Wenn unter Format die Auswahl Maxwell Render getroffen wird, öffnet sich nach Bestätigen der Einstellungen mittels OK die Dialogseite Export im Maxwell Render-Format.

      Eine detaillierte Beschreibung der Einstellungen finden Sie unter Abschnitt 3.1.9.3.3, „Maxwell Render 3D“. Wenn unter Rendern die Auswahl Übergabe an Server getroffen wird, dann läuft die Generierung unter Einbeziehung des Moduls PARTrenderManager, welches ebenfalls in diesem Abschnitt beschrieben ist.

    • POV-Ray

      Erzeugen Sie Ihre Vorschaubilder in höchster Qualität mit POV-Ray Rendering.

      [Hinweis]Hinweis

      Für POV-Ray Vorschaubilder ist eine eigene Lizenz nötig!

      Wenn unter Format die Auswahl POV-Ray getroffen wird, öffnet sich nach Bestätigen der Einstellungen mittels OK die Dialogseite Export im POV-Ray-Format.

      Eine detaillierte Beschreibung der Einstellungen finden Sie unter Abschnitt 3.1.9.3.4, „POV-Ray 3D“.

  • Version: Wird bei Voransichten generieren nicht benötigt

  • Vorschau:

    • Modus:

      Wählen Sie im Listenfeld, ob der Batchlauf auf Projekt- oder auf Verzeichnisebene greifen soll oder auf beiden Ebenen.

      • Projekte

        Es werden nur für Projekte Voransichten generiert. Die Voransichten für Verzeichnisse bleiben unberührt.

      • Projekte und Verzeichnisse

        Zuerst werden Vorsichten für die Projekte (neu) generiert, dann werden diese für die Verzeichnisebene verwendet.

      • Verzeichnisse

        Es werden die bestehenden Bilder verwendet.

    • Ansicht: Wählen Sie im Listenfeld die gewünschte Perspektive für die Vorschaubilder.

      • Isometrisch

      • Dimetrisch

      • Trimetrisch

      • Oben

      • Unten

      • Vorne

      • Hinten

      • Rechts

      • Links

      • Winkeleingabe

        Siehe auch Registerseite Ansicht / Export -> Rotation.

    • Automatische Gleichausrichtung:

      Alle Teile werden mit ihrer längsten Seite auf die X Achse gelegt. Wenn es zwei gleich lange (längste) Seiten gibt, ist es zufällig welche genommen wird.

    • Preview des Hauptordners überschreiben

      Die Option ist nur aktiv, wenn unter Modus entweder Projekte und Verzeichnisse oder Verzeichnisse gewählt ist.

    • Preview pro Zeile erzeugen

      Hauptprojekt Vorschau generieren

      [Hinweis]Hinweis

      Es kann nur entweder Preview pro Zeile erzeugen oder Hauptprojekt Vorschau generieren in EINEM Lauf verwendet werden. Wenn Sie beide Optionen benötigen, müssen Sie jeweils eine eigene Generierung durchführen.

Wenn alle Einstellungen getroffen sind, drücken Sie bitte OK.

[Warnung]Warnung

Mit Erzeugen eines neuen Vorschaubildes wird das bestehende überschrieben!

[Hinweis]Hinweis

Sollte das neue Vorschaubild nicht unmittelbar erscheinen, gehen Sie zunächst eine Ebene höher und kehren dann anschließend wieder zum geänderten Projekt zurück.

In jedem Fall werden die erzeugten (oder geänderten) Vorschaubilder nach einem Neustart von PARTdataManager angezeigt.

3.1.19.6.1.2.24.1.2.2. Registerseite "Ansicht / Export"
  • Ansicht:

    Der Dialogbereich Ansicht ist standardmäßig deaktiviert.

    Zur Aktivierung setzen Sie bitte ein Häkchen in das Auswahlkästchen Schnittebene definieren.

    Wählen Sie im Listenfeld die gewünschte Schnittebene und den Abstand.

  • Rotation:

    Der Dialogbereich Rotation ist nur aktiv, wenn auf der Registerseite Standardoptionen unter Vorschau -> Ansicht die Auswahl Winkeleingabe getroffen wurde.

  • Der Dialogbereich Export ist bei der Auswahl von Voransichten generieren deaktiviert.

Exportmodus: Voransichten generieren

Exportmodus: Voransichten generieren

Wenn alle Einstellungen getroffen sind, drücken Sie bitte OK.

[Warnung]Warnung

Mit Erzeugen eines neuen Vorschaubildes wird das bestehende überschrieben!

[Hinweis]Hinweis

Sollte das neue Vorschaubild nicht unmittelbar erscheinen, gehen Sie zunächst eine Ebene höher und kehren dann anschließend wieder zum geänderten Projekt zurück.

In jedem Fall werden die erzeugten (oder geänderten) Vorschaubilder nach einem Neustart von PARTdataManager angezeigt.

3.1.19.6.1.2.24.1.2.3. Registerseite "Erweitert"

Logdatei:

Speicherort der Logdatei, in die der Exportvorgang protokolliert wird.

Der eingetragene Standardpfad weist auf Ihr persönliches Benutzer-Verzeichnis. Mittels Durchsuchen ... können Sie den Pfad anpassen.

Exportmodus: Voransichten generieren -> Registerseite "Erweitert"

Exportmodus: Voransichten generieren -> Registerseite "Erweitert"

Wenn alle Einstellungen getroffen sind, drücken Sie bitte OK.

[Warnung]Warnung

Mit Erzeugen eines neuen Vorschaubildes wird das bestehende überschrieben!

[Hinweis]Hinweis

Sollte das neue Vorschaubild nicht unmittelbar erscheinen, gehen Sie zunächst eine Ebene höher und kehren dann anschließend wieder zum geänderten Projekt zurück.

In jedem Fall werden die erzeugten (oder geänderten) Vorschaubilder nach einem Neustart von PARTdataManager angezeigt.

3.1.19.6.1.2.24.1.3. Alternative: Vorschaubild extern erstellen und importieren

Die extern erstellten Vorschaubilder (*.png) werden in PARTproject mittels Importieren auf Verzeichnis- bzw. Projektebene abgespeichert.

Vorschaubild auf Verzeichnisebene importieren

Vorschaubild auf Verzeichnisebene importieren

Vorschaubild auf Projektebene importieren

Vorschaubild auf Projektebene importieren

Detaillierte Hinweise finden Sie unter Abschnitt 5.9.13, „Registerseite Bild“ in eCATALOGsolutions - Handbuch.

3.1.19.6.1.2.24.2. Bilddaten exportieren

Mit der Option Bilddaten exportieren werden Bilddaten per Batchlauf in einem bestimmten Dateiformat in ein angegebenes Zielverzeichnis exportiert. Es stehen die Dateiformate Animated GIF, BMP, GIF, JPEG,Maxwell Render, PNG, POV-Ray, QR Code, TIFF zur Verfügung.

In Abhängigkeit vom gestarteten CAD auch alle nativen Formate und neutralen Formate. (Hierfür wird eine Batch Lizenz benötigt.)

Im Folgenden werden die Einstellungsoptionen detailliert erläutert:

3.1.19.6.1.2.24.2.1. Registerseite "Standardoptionen"
  • Exportmodus:

    Wählen Sie die Option Dateien exportieren.

  • Quellverzeichnis

    Das Quellverzeichnis ist bereits automatisch ermittelt. In der Regel ändern Sie den Feldeintrag nicht.

    Mittels Durchsuchen ... können Sie den Pfad bei Bedarf anpassen.

    • Mit Unterverzeichnissen

      Optional können Sie die Unterverzeichnisse für das Erzeugen der Vorschaubilder einbeziehen.

    • Mit versteckten Projekten

      Optional können Sie versteckte Projekte für das Erzeugen der Vorschaubilder einbeziehen.

Exportmodus -> Dateien exportieren

Exportmodus -> Dateien exportieren

  • Format / Version

    Wählen Sie im Listenfeld das gewünschte Format (mittels Version kann das Format bei bestimmten Formaten spezifiziert werden).

    Es stehen die Dateiformate Animated GIF, BMP, GIF, JPEG,Maxwell Render, PNG, POV-Ray, QR Code, TIFF zur Verfügung. In Abhängigkeit vom gestarteten CAD auch alle nativen und neutralen Formate. Vergleiche die im PARTdataManager Export-Menü auswählbaren Formate. Detaillierte Informationen zu den Exportformaten finden Sie unter Abschnitt 3.1.9, „Export in verschiedene Dateiformate (ohne PARTsolutions-Schnittstelle)“.

  • Vorschau:

    • Modus:

      Beim Exportmodus "Dateien exportieren" bleibt diese Einstellung inaktiv.

    • Ansicht: Wählen Sie im Listenfeld die gewünschte Perspektive für die Vorschaubilder.

      • Isometrisch

      • Dimetrisch

      • Trimetrisch

      • Oben

      • Unten

      • Vorne

      • Hinten

      • Rechts

      • Links

      • Winkeleingabe

        Siehe auch Rotation.

    • Preview des Hauptordners überschreiben

    • Preview pro Zeile erzeugen:

      Nur aktiv bei Auswahl der Option Voransichten generieren.

3.1.19.6.1.2.24.2.2. Registerseite "Ansicht / Export"
  • Ansicht:

    Der Dialogbereich Ansicht ist standardmäßig deaktiviert.

    Zur Aktivierung setzen Sie bitte ein Häkchen in das Auswahlkästchen Schnittebene definieren.

    Wählen Sie im Listenfeld die gewünschte Schnittebene und den Abstand.

  • Rotation:

    Der Dialogbereich Rotation ist nur aktiv, wenn auf der Registerseite Standardoptionen unter Vorschau -> Ansicht die Auswahl Winkeleingabe getroffen wurde.

Exportmodus: Voransichten generieren

Exportmodus: Voransichten generieren

  • Export:

    • Bestimmen Sie für die Exportdateien mittels Durchsuchen ... ein Zielverzeichnis.

    • Mit Unterverzeichnissen

      Optional können Sie die Unterverzeichnisse für das Erzeugen der Exportdateien einbeziehen.

    • Nur eine Zeile pro Projekt verarbeiten:

      Begrenzen Sie die ausgelesenen Tabellen-Zeilen pro Projektdatei auf eine Ausprägung.

    • Wertebereiche verarbeiten:

      Projektdateien mit Wertebereichen können unter Angabe einer Schrittweite aufgespaltet werden. Wenn diese Option deaktiviert ist, wird nur der aktuell eingestellte Wert (also eine Ausprägung) ausgelesen.

      [Hinweis]Hinweis

      Nicht zu kleine Schrittweite wählen, sonst zu viele Ausprägungen!

    • Namen für exportierte Dateien

      Wählen Sie im Listenfeld die gewünschte Option für die Namensregel.

      Über die angegebene Syntax wird der Dateiname der Exportdatei zusammengesetzt. Im Listenfeld sind bereits Beispiele vorgegeben:

      Z.B. Normbezeichnung NB, gefolgt von Ansichtsname VIEWNAME (z.B. Frontansicht) und der Dateiendung SUFFIX. Sie können diese Zusammensetzung natürlich nach Ihren Vorstellungen ändern.

Wenn alle Einstellungen getroffen sind, drücken Sie bitte OK.

[Hinweis]Hinweis

Nach einem Neustart von PARTdataManager werden die erzeugten (oder geänderten) Vorschaubilder angezeigt.

3.1.19.6.1.2.24.2.3. Registerseite "Erweitert"

Auf der Registerseite Erweitert sind standardmäßig die Dialogbereiche Logdatei und CSV Filter nur dann aktiv, wenn als Exportmodus die Option Dateien exportieren ausgewählt ist.

  • Logdatei

    Speicherort der Textdatei, in die der Exportvorgang protokolliert wird.

    Der eingetragene Standardpfad weist auf Ihr persönliches Benutzer-Verzeichnis. Mittels Durchsuchen ... können Sie den Pfad anpassen.

Exportmodus: Dateien exportieren -> Registerseite "Erweitert"

Exportmodus: Dateien exportieren -> Registerseite "Erweitert"

Wenn alle Einstellungen getroffen sind, drücken Sie bitte OK.

[Hinweis]Hinweis

Nach einem Neustart von PARTdataManager werden die erzeugten (oder geänderten) Vorschaubilder angezeigt.

3.1.19.6.1.2.25. Mit PARTproject bearbeiten
[Hinweis]Hinweis

Dieser Befehl steht nur im Entwickler-Modus zur Verfügung.

Detaillierte Informationen hierzu finden Sie unter Abschnitt 1.7.4.3.3.1, „Key "IsAdmin" - Benutzer Modus“ in PARTsolutions - Handbuch für Administration.

Mit PARTproject bearbeiten: ...startet PARTproject.

In PARTproject können Änderungen am Projekt vorgenommen werden.

Detaillierte Informationen finden Sie unter Kapitel 5, PARTproject in eCATALOGsolutions - Handbuch.

3.1.19.6.1.2.26. Katalog Feedback

Das Kontextmenü enthält folgende Befehle zum Katalog Feedback:

  • Status der gemeldeten Modellprobleme anzeigen

  • Modellproblem melden (nur auf Projektebene)

Detaillierte Informationen hierzu finden Sie unter Abschnitt 3.1.16, „Katalog Feedback“.




[129] Kommentare werden in einem gemeinsam genutzten Index, dem sogenannten "Shared Index", abgelegt, um abteilungsübergreifend Arbeiten (Purchineering) zu unterstützen.

[130] Nur im Developer-Modus. Detaillierte Informationen zur Einstellung des Modus finden Sie unter Abschnitt 1.7.4.3.3.1, „Key "IsAdmin" - Benutzer Modus“ in PARTsolutions - Handbuch für Administration.