- 5.12.9.30.1. Punti di attacco Generale
- 5.12.9.30.2. Determinazione dell'orientamento dei componenti
- 5.12.9.30.3. Determinare il tipo di componente
- 5.12.9.30.4. Impostare i collegamenti elettrici (CNS_CP|4|3) utilizzando l'esempio di una morsettiera
- 5.12.9.30.5. Classe "Connessione elettrica" (CNS_CP|4|3) -> Caratteristica "Connection EclassSymbolMap".
- 5.12.9.30.6. Classe "Connessione elettrica" (CNS_CP|4|3) -> Funzione "Equivalenze dei nomi delle connessioni".
- 5.12.9.30.7. Caratteristiche speciali per i tappi
- 5.12.9.30.8. Descrizione del montaggio (CNS_CP|4|7)
- 5.12.9.30.9. Punto di montaggio (CNS_CP|4|6)
- 5.12.9.30.10. Parte accessoria (parte associata) [CNSELEK|5|4]
- 5.12.9.30.11. Test in PARTdataManager
- 5.12.9.30.12. Errori più frequenti
Questo documento di formazione spiega come aggiungere classificazioni ai componenti elettrici in PARTproject Elektro.
Si presuppone che il progetto esista già e che il modello 3D e la tabella siano stati creati correttamente.
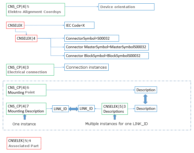
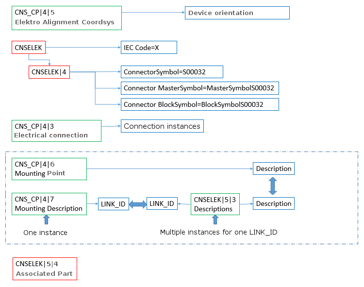
Il diagramma seguente mostra una panoramica delle classi utilizzate.
Alcune classi sono assegnate globalmente ai componenti, altre sono assegnate ai punti di connessione (riconoscibili dal prefisso di classe CNS_CP).

