- 5.12.9.30.1. Connection points in general
- 5.12.9.30.2. Defining the device orientation
- 5.12.9.30.3. Device type determination
- 5.12.9.30.4. Set Electrical Connections (CNS_CP|4|3) exemplified with a terminal
- 5.12.9.30.5. Class "Electrical Connection" (CNS_CP|4|3) -> Attribute "Connection EclassSymbolMap"
- 5.12.9.30.6. Electrical Connection" class (CNS_CP|4|3) -> "Connection name equivalences " feature
- 5.12.9.30.7. Special features for plugs
- 5.12.9.30.8. Mounting Description (CNS_CP|4|7)
- 5.12.9.30.9. Mounting Point (CNS_CP|4|6)
- 5.12.9.30.10. Associated Part [CNSELEK|5|4]
- 5.12.9.30.11. Testing in PARTdataManager
- 5.12.9.30.12. Most frequent error sources
This training document explains how to add classifications to electrical components in PARTproject Elektro to add classifications to electrical components.
We assume that the project already exists, and the 3D model, table are created correctly.
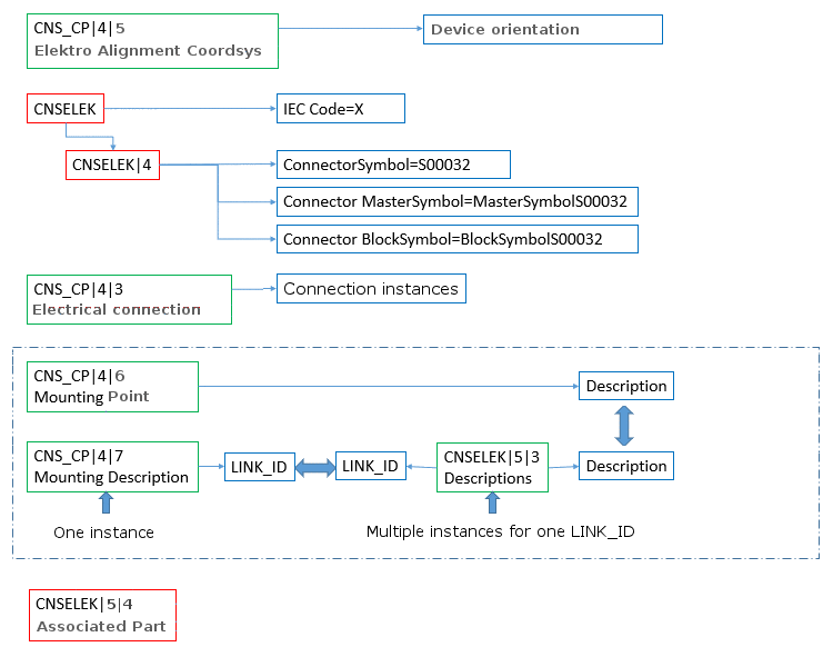
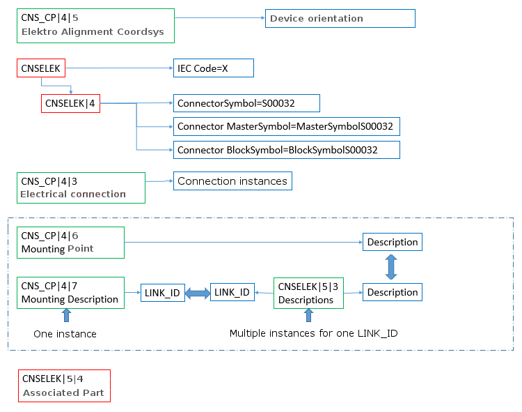
Following diagram gives an overview on the used classes.
Some classes are assigned globally to components, others are assigned to connection points (recognizable by the class prefix CNS_CP.

