- 5.12.12.19.1. Anfügepunkte Allgemeines
- 5.12.12.19.2. Bestimmen der Bauteilorientierung
- 5.12.12.19.3. Bauelement-Typ bestimmen
- 5.12.12.19.4. Elektrische Anschlüsse (CNS_CP|4|3) setzen am Beispiel einer Klemme
- 5.12.12.19.5. Klasse "Electrical Connection" (CNS_CP|4|3) -> Merkmal "Connection EclassSymbolMap"
- 5.12.12.19.6. Klasse "Electrical Connection" (CNS_CP|4|3) -> Merkmal "Verbindungsname Äquivalenzen"
- 5.12.12.19.7. Besonderheiten bei Steckern
- 5.12.12.19.8. Mounting Description (CNS_CP|4|7)
- 5.12.12.19.9. Mounting Point (CNS_CP|4|6)
- 5.12.12.19.10. Zubehörteil (Associated Part) [CNSELEK|5|4]
- 5.12.12.19.11. Testen in PARTdataManager
- 5.12.12.19.12. Häufigste Fehlerfälle
In diesem Trainingsdokument wird erläutert, wie Sie in PARTproject Elektro Klassifikationen zu elektrischen Bauelementen hinzufügen.
Wir nehmen an, dass das Projekt bereits existiert und 3D-Modell und Tabelle korrekt erstellt wurden.
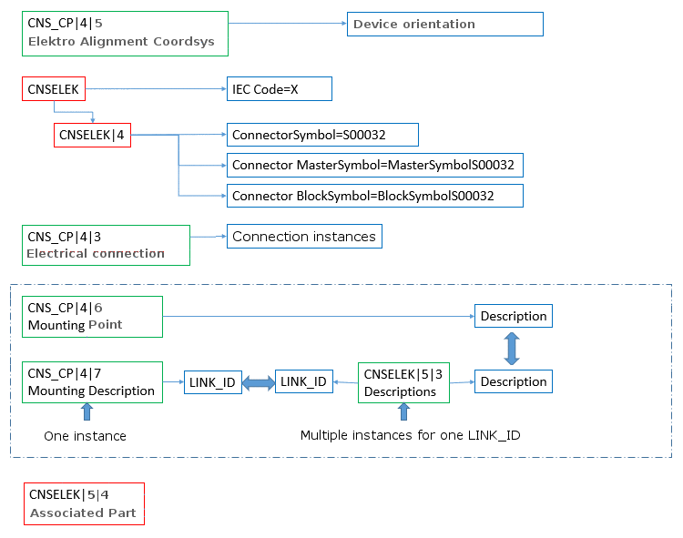
Das folgende Diagramm zeigt in der Übersicht die verwendeten Klassen.
Einige Klassen werden Bauelementen global zugewiesen, andere werden Anfügepunkten zugewiesen (zu erkennen am Klassenpräfix CNS_CP.

