- 5.12.9.30.1. Points à ajouter Généralités
- 5.12.9.30.2. Déterminer l'orientation des composants
- 5.12.9.30.3. Déterminer le type d'élément de construction
- 5.12.9.30.4. Définir les connexions électriques (CNS_CP|4|3) à l'exemple d'une borne
- 5.12.9.30.5. Classe "Electrical Connection" (CNS_CP|4|3) -> Caractéristique "Connection EclassSymbolMap
- 5.12.9.30.6. Classe "Electrical Connection" (CNS_CP|4|3) -> Caractéristique "Equivalences de nom de connexion
- 5.12.9.30.7. Particularités des connecteurs
- 5.12.9.30.8. Mounting Description (CNS_CP|4|7)
- 5.12.9.30.9. Point de montage (CNS_CP|4|6)
- 5.12.9.30.10. Accessoire (Associated Part) [CNSELEK|5|4]
- 5.12.9.30.11. Tester dans PARTdataManager
- 5.12.9.30.12. Cas d'erreurs les plus fréquents
Ce document de formation explique comment ajouter des classifications aux composants électriques dans PARTproject Elektro.
Nous supposons que le projet existe déjà et que le modèle 3D et le tableau ont été correctement créés.
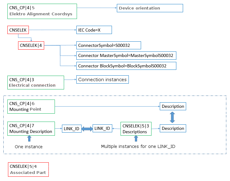
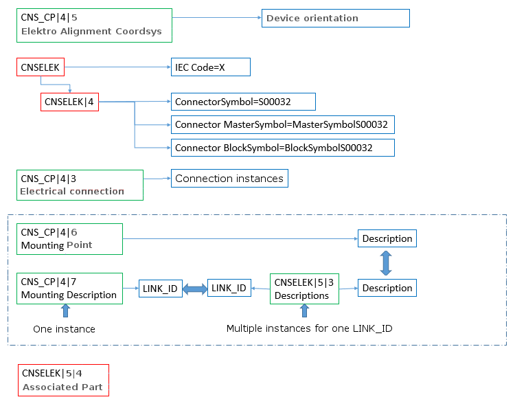
Le diagramme suivant présente une vue d'ensemble des classes utilisées.
Certaines classes sont attribuées globalement aux éléments de construction, d'autres sont attribuées aux points d'assemblage (reconnaissables au préfixe de classe CNS_CP.

