- 3.1.19.6.1.2.1. Öffnen
- 3.1.19.6.1.2.2. Versionen
- 3.1.19.6.1.2.3. Zur Klasse springen
- 3.1.19.6.1.2.4. Teileinformationen
- 3.1.19.6.1.2.5. Release Notes
- 3.1.19.6.1.2.6. Suchen im Katalog / Suchen im Verzeichnis
- 3.1.19.6.1.2.7. Bauteilvergleich
- 3.1.19.6.1.2.8. Nach geometrischer Ähnlichkeit sortieren
- 3.1.19.6.1.2.9. Geometrisch suchen nach diesem Teil
- 3.1.19.6.1.2.10. Partielle Suche nach diesem Teil
- 3.1.19.6.1.2.11. Skizzensuche mit Skizzen von diesem Teil
- 3.1.19.6.1.2.12. Cloud Navigator Suche
- 3.1.19.6.1.2.13. Purchineering
- 3.1.19.6.1.2.14. Dubletten Report
- 3.1.19.6.1.2.15. Roh- / Fertigteilereport
- 3.1.19.6.1.2.16. Zu Favoriten hinzufügen
- 3.1.19.6.1.2.17. Kopieren
- 3.1.19.6.1.2.18. Projekt in Zwischenablage kopieren
- 3.1.19.6.1.2.19. Projekt ausblenden / Verzeichnis ausblenden
- 3.1.19.6.1.2.20. Verzeichnis umbenennen
- 3.1.19.6.1.2.21. Neues Verzeichnis anlegen
- 3.1.19.6.1.2.22. Dokumentenprojekt erzeugen
- 3.1.19.6.1.2.23. Analyse
- 3.1.19.6.1.2.24. Bilddaten/Vorschaubilder generieren im Batchlauf
- 3.1.19.6.1.2.25. Mit PARTproject bearbeiten
- 3.1.19.6.1.2.26. Katalog Feedback
Mit Klick Öffnen auf öffnen Sie die nächst tiefere Verzeichnisebene. Bei Objekten (Einzelteile/Baugruppen) wird in die Teileansicht gewechselt und das Objekt geladen.
Sofern Sie bei der Kataloginstallation die alten Versionen behalten haben, können Sie über das Untermenü von Versionen die alten Versionen öffnen bzw. zum Bauteilvergleich hinzufügen.
Alle Versionen zum Bauteilvergleich hinzufügen:
-> Die Projektversionen werden im Dialogfenster Bauteilvergleich geladen.
Informationen zum Bauteilvergleich finden Sie unter Abschnitt 3.1.6.10, „Bauteilvergleich“.
Bei klassifizierten Teilen finden Sie im Kontextmenü den Befehl Zur Klasse springen und im Untermenü die entsprechenden Klassen (eine oder mehrere).
Mit Klick
auf eine Klassifikation
wird das entsprechende Teil auf der Registerseite
Klassifikationen
geöffnet. Nun können Sie alle gleich klassifizierten Teile
vergleichen.
Die beim Anlegen/Ändern eines Projekts (Bauteil/-gruppe) gemachten Angaben (Speicherort, Bezeichnung, Autor, etc.) sind im Fenster Teileinformationen abrufbar:
Sofern das Projekt klassifiziert ist, werden hier auch die Klassifikationen angezeigt.
Mit Klick auf einen Link wird das Teil in der Teileauswahl, in der Klassifikationsstruktur geöffnet.
Der Menüpunkt enthält (maximal) folgende Unterpunkte:
Bei den folgenden Kontextmenübefehlen wird zuerst das entsprechende Dialogfenster der Suchmethode aufgerufen. Danach kann die Suche ausgeführt werden. Das zu durchsuchende Verzeichnis ist bereits als Filter eingestellt (siehe unter Suchen in).
Volltextsuche (detaillierte Informationen hierzu finden Sie unter Abschnitt 3.1.6.4.3, „Volltextsuche“)
Variablensuche (detaillierte Informationen hierzu finden Sie unter Abschnitt 3.1.6.4.5, „Variablensuche“)
Skizzensuche (2D) (detaillierte Informationen hierzu finden Sie unter Abschnitt 3.1.6.4.7, „Skizzensuche (2D)“)
Geometrische Suche (3D) (detaillierte Informationen hierzu finden Sie unter Abschnitt 3.1.6.4.6, „Geometrische Suche (3D)“)
Farbsuche (detaillierte Informationen hierzu finden Sie unter Abschnitt 3.1.6.4.8, „Farbsuche“)
Topologiesuche (detaillierte Informationen hierzu finden Sie unter Abschnitt 3.1.6.4.12, „Topologiesuche“)
Partielle Suche (detaillierte Informationen hierzu finden Sie unter Abschnitt 3.1.6.4.10, „Partielle Suche“
CloudNavigator Verzeichnis: Es werden im Cloud Navigator die Verzeichnisse der nächst tieferen Ebene angezeigt. Es spielt dabei keine Rolle, welche Suchkriterien ausgewählt sind.
CloudNavigator TagCloud: Dieser Kontextmenübefehl steht nur auf Katalogebene zur Verfügung. Es werden die häufigsten Katalogbegriffe angezeigt.
Die Zahl gibt die absolute Anzahl des Vorkommens eines Begriffes an.
Partition Map: Siehe Abschnitt 3.1.6.7.1.5, „"Partition Map" Anzeigemodus“.
Ein inaktiver (ausgegrauter) Befehl zeigt an, dass der spezielle Index noch nicht erstellt wurde. Siehe Kontextmenübefehle im Einzelnen -> Geosuchindex -> Partition Map erstellen.
Bauteilvergleich: Als 1. Bauteil laden | Bauteilvergleich: Als 2. Bauteil laden | Bauteilvergleich: Bauteil hinzufügen
Diese Befehle stehen auf Projektebene und innerhalb der Suchergebnisse zu Verfügung. Hiermit laden Sie Bauteile in den Bauteilvergleich.
Detaillierte Informationen hierzu finden Sie unter Abschnitt 3.1.6.10, „Bauteilvergleich“.
Der Befehl steht nur in der Tabelle zur Verfügung.
Insbesondere bei Eigenteilkatalogen, in welchen heterogene Teile mit ganz unterschiedlichem Aussehen in einem Klassifikationsprojekt zusammengefasst sind, ist die Sortierung der Tabelle nach geometrischer Ähnlichkeit hilfreich.
Mit Klick auf das Kommando wird automatisch Geometrische Suche (3D) ausgeführt.
-> -Das Suchteil wird im Bereich der Suchmethoden angezeigt.
Detaillierte Informationen zu Geometrische Suche (3D) finden Sie unter Abschnitt 3.1.6.4.6, „Geometrische Suche (3D)“.
Der Befehl steht nur auf Projektebene zu Verfügung. Das selektierte Teil wird im Dialogfenster Partielle Suche angezeigt.
Selektieren Sie die gewünschten Features.
Mit Klick auf führen Sie die Suche unmittelbar aus.
Detaillierte Informationen zu Partielle Suche finden Sie unter Abschnitt 3.1.6.4.7.4.2, „Skizzen automatisch aus 3D erstellen und modifizieren“.
Der Befehl steht nur auf Projektebene zu Verfügung. Es werden automatisch die Ansichtsskizzen erstellt und im Dialogfenster Zeichnung importieren angezeigt.
-> Die Skizzen des Suchteils werden im Bereich der Suchmethoden angezeigt.
Mit Klick auf den Link Skizzensuche (2D) öffnen Sie den Skizzierer und können die einzelnen Skizzen bei Bedarf modifizieren.
Mit Klick auf führen Sie die Suche unmittelbar aus.
Detaillierte Informationen zur Skizzensuche (2D) finden Sie unter Abschnitt 3.1.6.4.7.4.2, „Skizzen automatisch aus 3D erstellen und modifizieren“.
Der Befehl steht nur auf Projektebene zu Verfügung. Das betreffende Bauteil wird als Wurzelknoten an den Cloud Navigator übergeben und es wird unmittelbar die Suchemethode Geometrische Suche (3D) ausgeführt.
Detaillierte Informationen zur CloudNavigator Suche finden Sie unter Abschnitt 3.1.6.11, „Cloud Navigator“.
Der Menüpunkt Purchineering enthält folgende Unterpunkte:
Vergleich: Eigenteil <-> Kaufteil
Bei welchen Bauteilen ist Know-How vorhanden, welche Komponenten können extern beschafft werden?
Die Funktion Make-or-Buy gibt Ihnen die Möglichkeit, auf der Basis eines selektierten Verzeichnisses (z.B. mit beliebig vielen Eigenteilen, evtl. die Einzelteile einer komplexen Baugruppe) beliebige andere Verzeichnisse (Herstellerkataloge) nach identischen oder ähnlichen Teilen zu durchsuchen.
Der Make or Buy Report unterstützt Sie bei der Entscheidung, ob Sie Teile selbst herstellen wollen oder diese besser einkaufen.
Vergleich: Kaufteil <-> Kaufteil
Im Zuge von Herstellerkonsolidierung oder Standardisierung ist der Kaufteilevergleich interessant.
Der Ähnlichkeitsvergleich wird primär auf geometrischer Basis ausgeführt. Ein interessantes Feature ist die zusätzliche textuelle Suche nach Referenzangaben auf Normteile.
Vergleich: Kaufteil <-> Kaufteil
Soll im Herstellervergleich explizit die Kostenseite beleuchtet werden, wählen Sie den Cost Mockup Report.
Der Cost Mockup Report liefert zusätzlich noch die Preise von Such- und Vergleichsteilen (und bei Bedarf Informationen aus beliebigen weiteren Tabellenspalten), so dass Sie auf dieser Basis eine überschlagsweise Kostenkalkulation vornehmen können.
Stichwort Global Sourcing: Lassen Sie Bauteile nicht um die halbe Welt fliegen. Mit entscheidend für die Wahl des idealen Lieferanten sind dessen Lieferantenstandorte.
Lassen Sie sich für bestimmte Kataloge in einer Matrix nach Ländern sortiert alle Standorte des jeweiligen Katalogherstellers ausgeben.
Das aufrufende Projekt oder Verzeichnis wird im entsprechenden Dialog gleich als Suchquelle eingetragen.
Detaillierte Informationen finden Sie unter Abschnitt 3.1.13.1, „Purchineering“.
Mit dem Dubletten Report können Sie ein selektiertes Verzeichnis mit Unterverzeichnissen nach Dubletten durchsuchen und sich einen detaillierten Bericht ausgeben lassen.
Das aufrufende Projekt oder Verzeichnis wird im entsprechenden Dialog gleich als Suchquelle eingetragen.
Detaillierte Informationen finden Sie unter Abschnitt 3.1.13.2, „Dubletten Report“.
Der Roh- / Fertigteilereport ermittelt passende Rohteile zur Herstellung eines Fertigteils oder umgekehrt Fertigprodukte, welche aus einem bestimmten Rohteil produziert werden können.
Das aufrufende Projekt oder Verzeichnis wird im entsprechenden Dialog gleich als Suchquelle eingetragen.
Detaillierte Informationen finden Sie unter Abschnitt 3.1.13.3, „Roh- / Fertigteilereport“.
Häufig benötigte Verzeichnisse oder Projekte können Sie über den Kontextmenübefehl Zu Favoriten hinzufügen auf der Registerseite Favoriten abspeichern.
Sie finden den Kontextmenübefehl Zu Favoriten hinzufügen auf den Registerseiten Kataloge, Symbole, Details, Klassen, Verlauf, Analysen und bei Suchergebnissen.
Selektieren Sie das Projekt oder Verzeichnis, welches Sie unter den Favoriten aufnehmen möchten.
Klicken Sie auf den Kontextmenübefehl Zu Favoriten hinzufügen.
-> Es öffnet sich das Dialogfenster Zu Favoriten hinzufügen.
Im Dialogfenster wird die bereits bestehende Verzeichnisstruktur angezeigt.
Bestätigen Sie abschließend mit .
-> Ihre Auswahl steht nun auf der Registerseite Favoriten zur Verfügung.
Favoriten exportieren / Favoriten importieren
Auf der Registerseite Favoriten finden Sie auf Verzeichnisebene die Befehle Favoriten exportieren / Favoriten importieren.
So können Sie Ihre persönlichen Favoriten bequem auf einen anderen Rechner übertragen oder mit Kollegen austauschen.
Projekt in Zwischenablage kopieren (bei Suchergebnissen): Beispielsweise die Bezeichnung in der Spalte Projekt
...löscht das markierte Projekt / Verzeichnis aus dem Verzeichnisbaum.
![]() | Hinweis |
|---|---|
Über PARTadmin (siehe Abschnitt 1.3.8.4, „Bedeutung von Icons und Darstellung im Indexbaum“ in PARTsolutions - Handbuch für Administration) kann das Verzeichnis/Projekt wieder in die Struktur aufgenommen werden. | |
Um ein Verzeichnis umzubenennen, selektieren Sie dieses, und wählen im Kontextmenü Verzeichnis umbenennen.
In Dokumentenprojekten können Sie ergänzende Informationen (z.B. Maßblätter) an ein Projekt anhängen. Gängige Dateiformate sind in diesem Zusammenhang *.html, *.pdf und *.doc.
Mittels Kontextmenübefehl Analyse -> Analyse erstellen... können Sie folgende Funktionen ausführen:
Vergleich: Eigenteil <-> Kaufteil
Bei welchen Bauteilen ist Know-How vorhanden, welche Komponenten können extern beschafft werden?
Die Funktion Make-or-Buy gibt Ihnen die Möglichkeit, auf der Basis eines selektierten Verzeichnisses (z.B. mit beliebig vielen Eigenteilen, evtl. die Einzelteile einer komplexen Baugruppe) beliebige andere Verzeichnisse (Herstellerkataloge) nach identischen oder ähnlichen Teilen zu durchsuchen.
Der Make or Buy Report unterstützt Sie bei der Entscheidung, ob Sie Teile selbst herstellen wollen oder diese besser einkaufen.
Vergleich: Kaufteil <-> Kaufteil
Im Zuge von Herstellerkonsolidierung oder Standardisierung ist der Kaufteilevergleich interessant.
Der Ähnlichkeitsvergleich wird primär auf geometrischer Basis ausgeführt. Ein interessantes Feature ist die zusätzliche textuelle Suche nach Referenzangaben auf Normteile.
Vergleich: Kaufteil <-> Kaufteil
Soll im Herstellervergleich explizit die Kostenseite beleuchtet werden, wählen Sie den Cost Mockup Report.
Der Cost Mockup Report liefert zusätzlich noch die Preise von Such- und Vergleichsteilen (und bei Bedarf Informationen aus beliebigen weiteren Tabellenspalten), so dass Sie auf dieser Basis eine überschlagsweise Kostenkalkulation vornehmen können.
Informationen hierzu finden Sie unter Abschnitt 3.1.14.1, „Make-or-Buy-, Cost Mockup- und Lieferanten-Analyse“.
Mit der Dubletten Analyse können Sie ein selektiertes Verzeichnis mit Unterverzeichnissen nach Dubletten durchsuchen.
Informationen hierzu finden Sie unter Abschnitt 3.1.14.2, „Dubletten Analyse“.
Im Dialogfenster Analysenverwaltung finden Sie eine Liste bereits erstellter Analysen und können so gezielt einzelne Analysen öffnen.
Informationen hierzu finden Sie unter Abschnitt 3.1.14.3.7, „Analysenverwaltung - Erstellte Analysen später erneut aufrufen“.
Im Kontextmenü eines jeden Verzeichnisses und Projekts finden Sie unter Analyse den Befehl Dokumentenscan Kommentare.... So können Sie abteilungsübergreifend kommunizieren.[129]
Informationen hierzu finden Sie unter Abschnitt 3.1.12, „Dokumentenscan / Analysen“.
![]() | Hinweis |
|---|---|
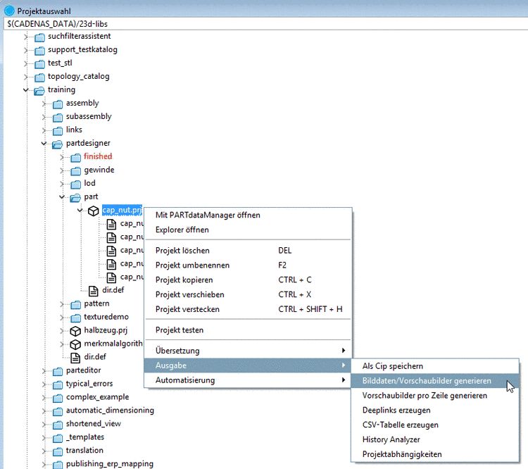
Über den Befehl Bilddaten/Vorschaubilder generieren stehen zwei grundsätzliche Funktionen zur Verfügung:
| |
Die Funktion steht auf Projekt- und Verzeichnisebene sowohl in PARTdataManager, als auch in PARTproject zur Verfügung:
Um Vorschaubilder im Batchlauf zu erzeugen, gehen Sie folgendermaßen vor:
Im Folgenden werden die Einstellungsoptionen detailliert erläutert:
Voransichten (Vorschaubilder) werden an verschiedenen Stellen angezeigt.
Im Folgenden ist der gesamte Ablauf zum Erstellen der Vorschaubilder detailliert erläutert.
Die Funktion steht auf Projekt- und Verzeichnisebene sowohl in PARTdataManager[130], als auch in PARTproject zur Verfügung:
Wählen Sie im Listenfeld das gewünschte Format. Für das Erzeugen von Vorschaubildern stehen drei Formate zur Verfügung: PNG, Maxwell Render, POV-Ray.
Wenn unter Format die Auswahl PNG getroffen wird, öffnet sich nach Bestätigen der Einstellungen mittels die Dialogseite Export im PNG-Format.
Eine detaillierte Beschreibung der Einstellungen finden Sie unter Abschnitt 3.1.9.3.1, „BMP GIF JPEG PNG TIFF“.
Wenn unter Format die Auswahl Maxwell Render getroffen wird, öffnet sich nach Bestätigen der Einstellungen mittels die Dialogseite Export im Maxwell Render-Format.
Eine detaillierte Beschreibung der Einstellungen finden Sie unter Abschnitt 3.1.9.3.3, „Maxwell Render 3D“. Wenn unter Rendern die Auswahl Übergabe an Server getroffen wird, dann läuft die Generierung unter Einbeziehung des Moduls PARTrenderManager, welches ebenfalls in diesem Abschnitt beschrieben ist.
Erzeugen Sie Ihre Vorschaubilder in höchster Qualität mit POV-Ray Rendering.
Wenn unter Format die Auswahl POV-Ray getroffen wird, öffnet sich nach Bestätigen der Einstellungen mittels die Dialogseite Export im POV-Ray-Format.
Eine detaillierte Beschreibung der Einstellungen finden Sie unter Abschnitt 3.1.9.3.4, „POV-Ray 3D“.
Wählen Sie im Listenfeld, ob der Batchlauf auf Projekt- oder auf Verzeichnisebene greifen soll oder auf beiden Ebenen.
Ansicht: Wählen Sie im Listenfeld die gewünschte Perspektive für die Vorschaubilder.
Siehe auch Registerseite Ansicht / Export -> Rotation.
Automatische Gleichausrichtung:
Alle Teile werden mit ihrer längsten Seite auf die X Achse gelegt. Wenn es zwei gleich lange (längste) Seiten gibt, ist es zufällig welche genommen wird.
Preview des Hauptordners überschreiben
Die Option ist nur aktiv, wenn unter Modus entweder Projekte und Verzeichnisse oder Verzeichnisse gewählt ist.
Die extern erstellten Vorschaubilder (*.png) werden in PARTproject mittels auf Verzeichnis- bzw. Projektebene abgespeichert.
Detaillierte Hinweise finden Sie unter Abschnitt 5.9.13, „Registerseite Bild“ in eCATALOGsolutions - Handbuch.
Mit der Option Bilddaten exportieren werden Bilddaten per Batchlauf in einem bestimmten Dateiformat in ein angegebenes Zielverzeichnis exportiert. Es stehen die Dateiformate Animated GIF, BMP, GIF, JPEG,Maxwell Render, PNG, POV-Ray, QR Code, TIFF zur Verfügung.
In Abhängigkeit vom gestarteten CAD auch alle nativen Formate und neutralen Formate. (Hierfür wird eine Batch Lizenz benötigt.)
Im Folgenden werden die Einstellungsoptionen detailliert erläutert:
Wählen Sie im Listenfeld das gewünschte Format (mittels Version kann das Format bei bestimmten Formaten spezifiziert werden).
Es stehen die Dateiformate Animated GIF, BMP, GIF, JPEG,Maxwell Render, PNG, POV-Ray, QR Code, TIFF zur Verfügung. In Abhängigkeit vom gestarteten CAD auch alle nativen und neutralen Formate. Vergleiche die im PARTdataManager Export-Menü auswählbaren Formate. Detaillierte Informationen zu den Exportformaten finden Sie unter Abschnitt 3.1.9, „Export in verschiedene Dateiformate (ohne PARTsolutions-Schnittstelle)“.
Beim Exportmodus "Dateien exportieren" bleibt diese Einstellung inaktiv.
Ansicht: Wählen Sie im Listenfeld die gewünschte Perspektive für die Vorschaubilder.
Siehe auch Rotation.
Bestimmen Sie für die Exportdateien mittels Durchsuchen ein Zielverzeichnis.
Optional können Sie die Unterverzeichnisse für das Erzeugen der Exportdateien einbeziehen.
Nur eine Zeile pro Projekt verarbeiten:
Begrenzen Sie die ausgelesenen Tabellen-Zeilen pro Projektdatei auf eine Ausprägung.
Projektdateien mit Wertebereichen können unter Angabe einer Schrittweite aufgespaltet werden. Wenn diese Option deaktiviert ist, wird nur der aktuell eingestellte Wert (also eine Ausprägung) ausgelesen.
Wählen Sie im Listenfeld die gewünschte Option für die Namensregel.
Über die angegebene Syntax wird der Dateiname der Exportdatei zusammengesetzt. Im Listenfeld sind bereits Beispiele vorgegeben:
Z.B. Normbezeichnung NB, gefolgt von Ansichtsname VIEWNAME (z.B. Frontansicht) und der Dateiendung SUFFIX. Sie können diese Zusammensetzung natürlich nach Ihren Vorstellungen ändern.
![]() | Hinweis |
|---|---|
Dieser Befehl steht nur im Entwickler-Modus zur Verfügung. Detaillierte Informationen hierzu finden Sie unter Abschnitt 1.7.4.3.3.1, „Key "IsAdmin" - Benutzer Modus“ in PARTsolutions - Handbuch für Administration. | |
Mit PARTproject bearbeiten: ...startet PARTproject.
In PARTproject können Änderungen am Projekt vorgenommen werden.
Detaillierte Informationen finden Sie unter Kapitel 5, PARTproject in eCATALOGsolutions - Handbuch.
Das Kontextmenü enthält folgende Befehle zum Katalog Feedback:
Detaillierte Informationen hierzu finden Sie unter Abschnitt 3.1.16, „Katalog Feedback“.
[129] Kommentare werden in einem gemeinsam genutzten Index, dem sogenannten "Shared Index", abgelegt, um abteilungsübergreifend Arbeiten (Purchineering) zu unterstützen.
[130] Nur im Developer-Modus. Detaillierte Informationen zur Einstellung des Modus finden Sie unter Abschnitt 1.7.4.3.3.1, „Key "IsAdmin" - Benutzer Modus“ in PARTsolutions - Handbuch für Administration.

![[Hinweis]](https://webapi.partcommunity.com/service/help/latest/pages/de/3dfindit/doc/images/note.png)











































![[Warnung]](https://webapi.partcommunity.com/service/help/latest/pages/de/3dfindit/doc/images/warning.png)






