- 5.12.3.1. Klassifikation (CNS)
- 5.12.3.1.1. Klasse "CNSGEOMBASE" -> Merkmal "CNS_NOSECTION"
- 5.12.3.1.2. Klasse "CNSERPBASE" -> Merkmal "CNS_RAWMATERIAL"
- 5.12.3.1.3. Klasse "CNSERPBASE" -> Merkmal "CNSCERTIFICATEROHS"
- 5.12.3.1.4. Klassifizieren von Kennlinien
- 5.12.3.1.5. Visualisierung diverser Hilfsgeometrien (Räume) generiert aus Klassifikationsdaten
- 5.12.3.1.6. Änderungsmitteilungen zu Klassen und Merkmalen
- 5.12.3.2. Klassifikation (By Categories) - (By Countries) - (By Functionality)
- 5.12.3.3. Klassifikation (Delivery countries)
- 5.12.3.4. Klassifikation (Standards)
Alle Klassifikationen wie
By Categories, By Countries, By Functionality, Delivery
Countries, eClass, Standards, CNS, etc. erreichen Sie nach
Auswahl der Registerseite Klassifikation. In der
Zeile darunter sind alle installierten Klassifikationen mit einem eigenen
Reiter aufgeführt. (Der Menüpunkt Klassifikation wird
entweder nach Selektion der Datei categories.prj im Katalogordner
oder auf Projektebene angezeigt.)
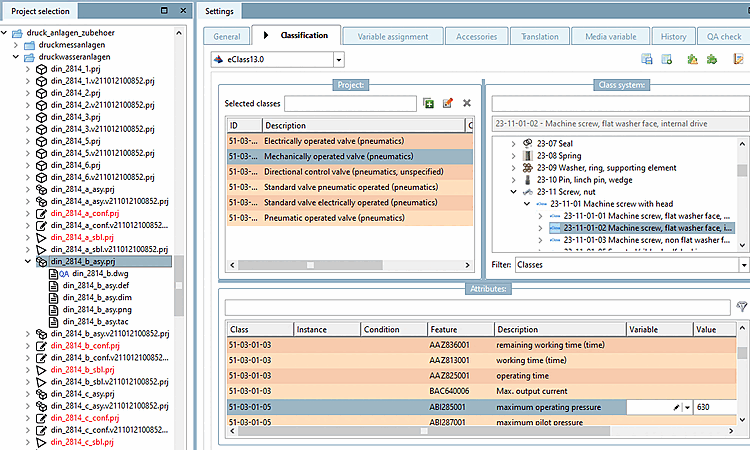
Klassifikationen bestehen aus Klassen und Attributen. Wenn Sie in der Projektauswahl ein Projekt selektieren, werden unter Ausgewählte Klassen und unter Attribute die diesem Projekt zugewiesenen Klassen und Attribute angezeigt.
Projekte können in dieser Ansicht manuell klassifiziert werden, in der Regel aber zeitsparender unter Verwendung einer Vielzahl verschiedener Funktionen.
Es können beispielsweise Templates erstellt werden, anhand derer dann das Klassifizieren vorgenommen wird. Siehe Abschnitt 5.12.8, „Klassifizieren mit Templates und Plugins“.
Da das Klassifizieren von Anfügepunkten mittels Publizierte Elemente eine wichtige Rolle spielt, hat dieser Bereich auf der Registerseite 3D-Ansicht einen zentralen Platz. In der Vorschau werden Anfügepunkte angezeigt und können direkt selektiert werden.
Außerdem können sie in der Vorschau auch per Kontextmenübefehl Anfügepunkt auswählen selektiert werden.
Auf der linken Seite finden sich folgende Zusatzfunktionen:
Klassifikation mit
Plugins überprüfen (siehe Abschnitt 5.12.8, „Klassifizieren
mit Templates und Plugins“)
Klassifikation mit
Plugin bearbeiten (siehe Abschnitt 5.12.8, „Klassifizieren
mit Templates und Plugins“)
Templates
verwalten (siehe Abschnitt 5.12.8, „Klassifizieren
mit Templates und Plugins“)
Template
ausführen (siehe Abschnitt 5.12.8, „Klassifizieren
mit Templates und Plugins“)
Allgemeines zum Thema Klassifikation
Über Klassifikationen werden alternative Verzeichnisstrukturen im PARTdataManager erstellt.
PARTdataManager: Als Alternative zu "Kataloge" ist hier die Kategorie "Klassifikationen" ausgewählt.
In diese Verzeichnisstrukturen können (neue) Projekte aufgenommen werden. Details zum Klassifizierungsprozess finden Sie unter Abschnitt 5.12.5, „Projekte zu Klassifizierung hinzufügen (Kontextmenü)“.
Grundsätzliches zur Vorgehensweise
Wählen Sie im Dialogbereich Klassensystem die gewünschte Klasse aus und fügen Sie diese per Doppelklick dem Projekt zu. Sie wird dann im Dialogbereich Ausgewählte Klassen angezeigt.
Selektieren Sie die zu editierende Klasse.
-> Im Dialogbereich Attribute werden nun alle Merkmale (Attribute) dieser Klasse angezeigt.
Details hierzu finden Sie unter Abschnitt 5.12.5, „Projekte zu Klassifizierung hinzufügen (Kontextmenü)“.
Halbautomatisches Klassifizieren
Für halbautomatisches Klassifizieren insbesondere innerhalb der Klassifikation (CNS) steht Ihnen die Funktion Projekte im Batchlauf klassifizieren zur Verfügung.
Details hierzu finden Sie unter Abschnitt 5.12.6, „Projekte im Batchlauf klassifizieren“.
Die aktuell[40] zur Verfügung stehenden Klassifikationen
By Categories: Klassifizierung nach Kategorien. Details finden Sie unter Abschnitt 5.12.3.2, „Klassifikation (By Categories) - (By Countries) - (By Functionality)“.
By Countries: Klassifizierung nach Ländern, in denen die jeweilige Firma Produkte vertreibt, bzw. Niederlassungen hat. Details finden Sie unter Abschnitt 5.12.3.2, „Klassifikation (By Categories) - (By Countries) - (By Functionality)“.
By Functionality: Klassifizierung nach Funktionen. Details finden Sie unter Abschnitt 5.12.3.2, „Klassifikation (By Categories) - (By Countries) - (By Functionality)“.
CNS: CADENAS-Klassifikation verwendet z.B. für die CAD-Integration (Platzierungsinformationen, Publizierte Elemente und Attribute) oder Bestellnummer, Typcode, Zertifikat-Informationen. Für Details siehe Abschnitt 5.12.3.1, „Klassifikation (CNS)“.
eCl@ss: Standardisiertes Klassifikationssystem für Warengruppen und Warenmerkmale mit dem Ziel der Ermöglichung des elektronischen Handels klassifizierter Produkte.
eCl@ss wird als Standard für den Informationsaustausch zwischen Lieferanten und Kunden angeboten und ist gekennzeichnet durch einen vierstufigen, hierarchischen Klassifikationsschlüssel mit einem aus Tausenden von Begriffen bestehenden Schlagwortregister.
Tabellenvariablen aus den Norm- bzw. Herstellerkatalogen oder feste Werte können über das Dialogfenster Klassenvariablen eCl@ss-Merkmalen zugeordnet werden. Nach diesen eCl@ss-Merkmalen (Begriffen) kann später im PARTdataManager gesucht werden.
ETIM (ElektroTechnisches InformationsModell) 4.0: Klassifikation ausgerichtet an den Anforderungen der Elektrobranche
ICS (International Classification Standards): Internationales Klassifikationssystem zur Erfassung aller ökonomischen Sektoren und Tätigkeiten, bei denen technische Standards angewendet werden
IFC: Klassifizierung nach einem internationalen offenen Standard für den Austausch von Gebäudemodellen
Standards: Von CADENAS mitgeliefertes Normierungssystem. Es ist dreistufig gegliedert nach der DIN-Nummer.
UNSPSC: Durch die Vereinigten Nationen vorgegebene Produktklassifikation. Der Standard stellt ein universales Klassifikationsschema für unterschiedlichste Produktgruppen zum weltweiten Einsatz dar.
![]() | Hinweis |
|---|---|
Die Aktualität der Klassifikationen wird zwar unmittelbar vor Releasezeitpunkt sichergestellt, dennoch ist es möglich, dass zum Installationszeitpunkt bereits neuere Versionen vorliegen. Eine Überprüfung und gegebenenfalls Update mittels PARTadmin -> Katalogaktualisierung -> Online ist daher empfehlenswert. Details hierzu finden Sie unter Abschnitt 1.3.4.1, „Katalogaktualisierung Online“ in PARTsolutions - Handbuch für Administration. | |
Wie Sie Projekten Klassen und Merkmale zuweisen, lesen Sie unter Abschnitt 5.12.5, „Projekte zu Klassifizierung hinzufügen (Kontextmenü)“.




![[Tipp]](https://webapi.partcommunity.com/service/help/latest/pages/de/partwarehouse/doc/images/tip.png)








![[Hinweis]](https://webapi.partcommunity.com/service/help/latest/pages/de/partwarehouse/doc/images/note.png)
